Saltar al contenido

Cibermedio

Aprendiendo una cosa nueva todos los días

Autor: vpwing

Estudio de caso: Definición de contratos de arquitectura – Diagrama de componentes UML generado por IA
diciembre 5, 2025 vpwing

Estudio de caso: Definición de contratos de arquitectura – Diagrama de componentes UML generado por IA

El Diagrama de componentes UMLes esencial para arquitectar aplicaciones de software modernas y distribuidas. Proporciona una vista «física», modelando el

Sigue leyendo
Prompt detallado frente a prompt simple: cómo elegir el enfoque adecuado al utilizar el generador de diagramas de IA
diciembre 5, 2025 vpwing

Prompt detallado frente a prompt simple: cómo elegir el enfoque adecuado al utilizar el generador de diagramas de IA

Al trabajar con el generador de diagramas de IA, comoChatbot de IA proporcionado por Visual Paradigm Online, una de las

Sigue leyendo
Estudio de caso de diagrama de paquetes: modelado con IA para la arquitectura de comercio electrónico
diciembre 5, 2025 vpwing

Estudio de caso de diagrama de paquetes: modelado con IA para la arquitectura de comercio electrónico

El Diagrama de paquetes UML Es una vista de alto nivel de un sistema de software grande. Ayuda a arquitectos

Sigue leyendo
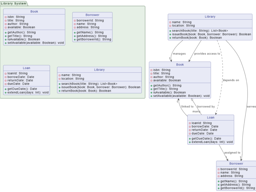
Estudio de caso: Definición de estructura de datos – Diagrama de clases UML generado por IA para un sistema de biblioteca
diciembre 5, 2025 vpwing

Estudio de caso: Definición de estructura de datos – Diagrama de clases UML generado por IA para un sistema de biblioteca

El Diagrama de clases UMLes el plano esencial para la estructura de un sistema. Define las entidades de datos centrales

Sigue leyendo
Estudio de caso: Desde una idea inicial hasta un diseño robusto – acelerando el flujo de registro de usuarios con inteligencia artificial
diciembre 5, 2025 vpwing

Estudio de caso: Desde una idea inicial hasta un diseño robusto – acelerando el flujo de registro de usuarios con inteligencia artificial

El diseño de sistemas comienza con un objetivo, pero el camino desde una idea general hasta una especificación formalizada y

Sigue leyendo
Class vs. Object Diagram - When to Use Instances
diciembre 3, 2025 vpwing

Diagrama de Clase frente a Diagrama de Objeto – Cuándo usar instancias

Ambos el Diagrama de Clase UML y el Diagrama de Objeto UMLpertenecen a la familia de Diagramas Estructurales, lo que

Sigue leyendo
diciembre 3, 2025 vpwing

La guía definitiva sobre el Lenguaje Unificado de Modelado (UML)

El Lenguaje Unificado de Modelado (UML) ha sido la base de la ingeniería de software y la arquitectura de sistemas

Sigue leyendo
Ejemplo de diagrama de casos de uso UML: Definición del alcance para un kiosco minorista
diciembre 3, 2025 vpwing

Ejemplo de diagrama de casos de uso UML: Definición del alcance para un kiosco minorista

El Diagrama de casos de usoes la herramienta perfecta para las primeras etapas del diseño del sistema, sirviendo como plano

Sigue leyendo
5 beneficios clave para arquitectos y desarrolladores con generación de diagramas mediante IA
diciembre 3, 2025 vpwing

5 beneficios clave para arquitectos y desarrolladores con generación de diagramas mediante IA

Generar diagramas como UML, C4 o diagramas de flujo es una parte fundamental pero a menudo laboriosa del diseño de

Sigue leyendo
Chatbot de IA: Cerrando la brecha entre diagramas UML y documentación
diciembre 3, 2025 vpwing

Chatbot de IA: Cerrando la brecha entre diagramas UML y documentación

En el diseño de sistemas, los diagramas como UML proporcionan claridad visual (el cómo), mientras que la documentación proporciona contexto,

Sigue leyendo

Paginación de entradas

1 2 3 Siguientes entradas»

Language

de_DEen_USes_ESfa_IRfr_FRhi_INid_IDjapl_PLpt_PTru_RUvizh_CNzh_TW

Idiomas

  • English
  • Español
  • 简体中文
  • 繁體中文
  • 日本語
  • Русский
  • Français
  • Português
  • Deutsch

Categories

  • 2D / 3D Animation Contents
  • Agile Project Management
  • AI
  • AI Chatbot
  • AI Cloud Architecture
  • AI Diagram Generator
  • AI Image Translator
  • All-in-One
  • Animated Explainer
  • ArchiMate
  • BMC
  • BMM
  • BPMN
  • Brainstorming
  • Business Improvement
  • C4 Model
  • Chart Maker
  • CN
  • Content & Visual
  • CRC Card
  • Database Design
  • Diagramming
  • Enterprise Architecture
  • File Conversion Tools
  • Flipbook
  • Flipbook & Pretty Bookshelf
  • Flowchart
  • Healthy Food Healthy Eating
  • Infographics
  • Lean Approach
  • Mind Map
  • Modeling
  • Office Suite
  • Online Diagrams
  • Online Document Editor
  • OpenDocs
  • PDF Editor
  • PMBOK – Project Management
  • Promptify
  • Resource List
  • Scrum
  • SEO Google Analytics
  • Software Engineering
  • Startup
  • Strategic Planning
  • SysML
  • TOGAF
  • Trend
  • Uncategorized
  • Unified Modeling Language
  • User Story
  • Visual Paradigm
  • Website Annotator

Entradas recientes

  • Estudio de caso: Modernización de la arquitectura de banca en línea de “BigBank”
  • Desde la lluvia de ideas hasta el avance: Revisión de la herramienta de diagrama de hueso de pescado de Visual Paradigm para el análisis de causas raíz
  • Dominar los diagramas de máquinas de estado UML: una revisión práctica y una guía útil
  • Guía completa sobre diagramas de arquitectura del modelo C4 con Visual Paradigm
  • Revisión práctica de los métodos de creación de UML de Visual Paradigm

Archivos

  • abril 2026
  • marzo 2026
  • febrero 2026
  • enero 2026
  • diciembre 2025
  • septiembre 2025
  • mayo 2025
  • marzo 2025
  • febrero 2025
  • enero 2025
  • diciembre 2024
  • noviembre 2024
  • octubre 2024
  • agosto 2024
  • julio 2024
  • enero 2024
  • noviembre 2023
  • octubre 2023
  • septiembre 2023
  • abril 2023
  • marzo 2023
  • febrero 2023
  • septiembre 2022
  • marzo 2022
  • febrero 2022
  • enero 2022

Meta

  • Acceder
  • Feed de entradas
  • Feed de comentarios
  • WordPress.org

Comentarios recientes

    Tema WordPress: Wellington por ThemeZee.