Skip to content

IT 觀察者隨筆 – 資訊科技博客

聚焦資訊科技內容領域最前沿資訊,網絡精華,心得交流

作者: vpwing

案例研究:定義架構合約 – 由AI生成的UML元件圖
5 12 月, 2025 vpwing

案例研究:定義架構合約 – 由AI生成的UML元件圖

這UML元件圖對於設計現代分散式軟體應用

Continue reading
詳細提示與簡單提示:使用 AI 圖表生成器時如何選擇正確的方法
5 12 月, 2025 vpwing

詳細提示與簡單提示:使用 AI 圖表生成器時如何選擇正確的方法

當使用 AI 圖表生成器時,例如AI 聊

Continue reading
套件圖案例研究:電商架構的AI建模
5 12 月, 2025 vpwing

套件圖案例研究:電商架構的AI建模

該UML 套件圖 是一種大型軟體系統的高

Continue reading
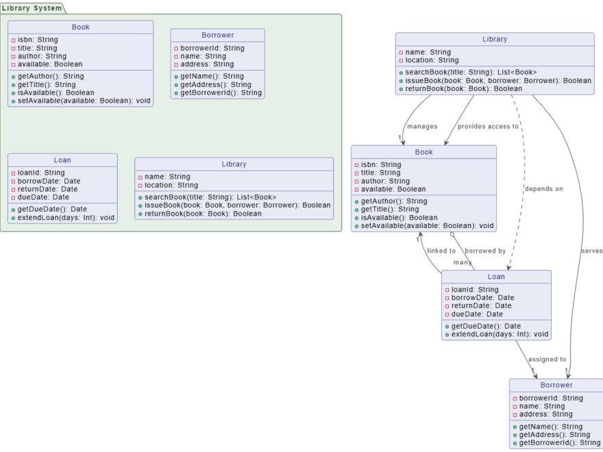
案例研究:定義資料結構 – 由人工智慧生成的圖書館系統UML類圖
5 12 月, 2025 vpwing

案例研究:定義資料結構 – 由人工智慧生成的圖書館系統UML類圖

這UML類圖是系統結構的關鍵藍圖。它定義

Continue reading
案例研究:從粗略構想到穩健設計——利用人工智慧加速使用者註冊流程
5 12 月, 2025 vpwing

案例研究:從粗略構想到穩健設計——利用人工智慧加速使用者註冊流程

系統設計從目標開始,但從一般概念到正式且

Continue reading
Class vs. Object Diagram - When to Use Instances
3 12 月, 2025 vpwing

類別與物件圖 – 何時使用實例

兩者皆為UML 類別圖 以及UML 物件

Continue reading
3 12 月, 2025 vpwing

統一建模語言(UML)的權威指南

統一建模語言(UML)數十年來一直是軟體

Continue reading
UML用例圖範例:定義零售機的範圍
3 12 月, 2025 vpwing

UML用例圖範例:定義零售機的範圍

這個用例圖是系統設計早期階段的理想工具,

Continue reading
AI圖示生成對建築師和開發人員的五大關鍵優勢
3 12 月, 2025 vpwing

AI圖示生成對建築師和開發人員的五大關鍵優勢

生成如UML、C4或流程圖,是系統設計中

Continue reading
AI聊天機器人:彌合UML圖表與文件之間的差距
3 12 月, 2025 vpwing

AI聊天機器人:彌合UML圖表與文件之間的差距

在系統設計中,圖表如UML提供視覺上的清

Continue reading

文章分頁

1 2 3 Next Posts»

Language

de_DEen_USes_ESfa_IRfr_FRhi_INid_IDjapl_PLpt_PTru_RUvizh_CNzh_TW

語言

  • English
  • Español
  • 简体中文
  • 繁體中文
  • 日本語
  • Русский
  • Français
  • Português
  • Deutsch

Categories

  • 2D / 3D Animation Contents
  • Agile Project Management
  • AI
  • AI Chatbot
  • AI Cloud Architecture
  • AI Diagram Generator
  • AI Image Translator
  • All-in-One
  • Animated Explainer
  • ArchiMate
  • BMC
  • BPMN
  • Brainstorming
  • Business Improvement
  • C4 Model
  • Chart Maker
  • CN
  • Content & Visual
  • CRC Card
  • Database Design
  • Diagramming
  • Enterprise Architecture
  • File Conversion Tools
  • Flipbook
  • Flipbook & Pretty Bookshelf
  • Flowchart
  • Healthy Food Healthy Eating
  • Infographics
  • Lean Approach
  • Mind Map
  • Modeling
  • Office Suite
  • Online Diagrams
  • Online Document Editor
  • OpenDocs
  • PDF Editor
  • PMBOK – Project Management
  • Promptify
  • Resource List
  • Scrum
  • SEO Google Analytics
  • Software Engineering
  • Startup
  • Strategic Planning
  • SysML
  • TOGAF
  • Trend
  • Uncategorized
  • Unified Modeling Language
  • User Story
  • Visual Paradigm
  • Website Annotator

近期文章

  • 案例研究:現代化「BigBank」網上銀行架構
  • 使用 Visual Paradigm 工具的 C4 模型全面指南
  • 從腦力激盪到突破性進展:Visual Paradigm 魚骨圖工具用於根本原因分析的評測
  • 掌握UML狀態機圖:實務評論與實用指南
  • 使用 Visual Paradigm 的 C4 模型架構圖全面指南

彙整

  • 2026 年 4 月
  • 2026 年 3 月
  • 2026 年 2 月
  • 2026 年 1 月
  • 2025 年 12 月
  • 2025 年 9 月
  • 2025 年 5 月
  • 2025 年 3 月
  • 2025 年 2 月
  • 2025 年 1 月
  • 2024 年 12 月
  • 2024 年 11 月
  • 2024 年 10 月
  • 2024 年 8 月
  • 2024 年 7 月
  • 2024 年 1 月
  • 2023 年 11 月
  • 2023 年 10 月
  • 2023 年 9 月
  • 2023 年 4 月
  • 2023 年 3 月
  • 2023 年 2 月
  • 2022 年 9 月
  • 2022 年 3 月
  • 2022 年 2 月
  • 2022 年 1 月
  • 2019 年 2 月

其他操作

  • 登入
  • 訂閱網站內容的資訊提供
  • 訂閱留言的資訊提供
  • WordPress.org 台灣繁體中文

近期留言

    WordPress Theme: Wellington by ThemeZee.