केस स्टडी: आर्किटेक्चर अनुबंधों को परिभाषित करना – एआई-जनित यूएमएल कंपोनेंट डायग्राम

केस स्टडी: आर्किटेक्चर अनुबंधों को परिभाषित करना – एआई-जनित यूएमएल कंपोनेंट डायग्राम

द यूएमएल कंपोनेंट डायग्राम आधुनिक, वितरित सॉफ्टवेयर एप्लीकेशन के आर्किटेक्चर के लिए आवश्यक है। यह एक “भौतिक” दृश्य प्रदान करता

Continue reading
विस्तृत प्रॉम्प्ट बनाम सरल प्रॉम्प्ट: एआई आरेख जनरेटर का उपयोग करते समय सही दृष्टिकोण कैसे चुनें

विस्तृत प्रॉम्प्ट बनाम सरल प्रॉम्प्ट: एआई आरेख जनरेटर का उपयोग करते समय सही दृष्टिकोण कैसे चुनें

एआई आरेख जनरेटर के साथ काम करते समय, जैसे किएआई चैटबॉटविजुअल पैराडाइग्म ऑनलाइन द्वारा प्रदान किया गया, एक पहला निर्णय

Continue reading
पैकेज आरेख केस स्टडी: ई-कॉमर्स आर्किटेक्चर के लिए एआई मॉडलिंग

पैकेज आरेख केस स्टडी: ई-कॉमर्स आर्किटेक्चर के लिए एआई मॉडलिंग

द यूएमएल पैकेज आरेख यह एक बड़े सॉफ्टवेयर प्रणाली का उच्च स्तरीय दृश्य है। यह वास्तुकारों और विकास प्रबंधकों को

Continue reading
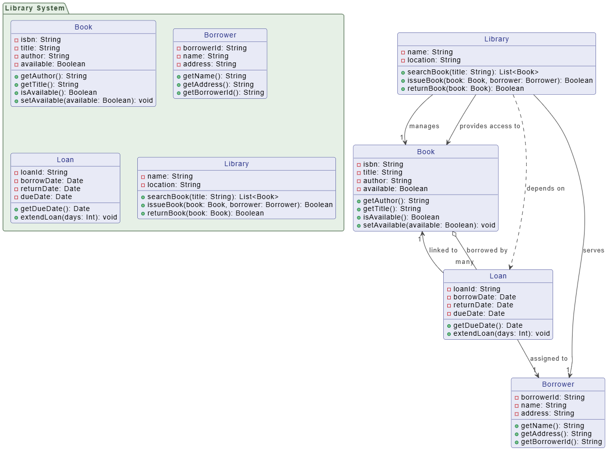
अध्ययन केंद्र: डेटा संरचना को परिभाषित करना – एक लाइब्रेरी प्रणाली के लिए एआई-जनित यूएमएल क्लास आरेख

अध्ययन केंद्र: डेटा संरचना को परिभाषित करना – एक लाइब्रेरी प्रणाली के लिए एआई-जनित यूएमएल क्लास आरेख

द यूएमएल क्लास आरेखएक प्रणाली की संरचना के लिए मूल नक्शा है। यह मूल डेटा एककों (क्लासेज), उनके गुणों, और

Continue reading
अध्ययनात्मक उदाहरण: कच्चे विचार से लचीले डिज़ाइन तक – कृत्रिम बुद्धिमत्ता के साथ उपयोगकर्ता पंजीकरण प्रवाह को तेज़ करना

अध्ययनात्मक उदाहरण: कच्चे विचार से लचीले डिज़ाइन तक – कृत्रिम बुद्धिमत्ता के साथ उपयोगकर्ता पंजीकरण प्रवाह को तेज़ करना

प्रणाली डिज़ाइन एक उद्देश्य से शुरू होता है, लेकिन एक सामान्य विचार से एक आधुनिक, सुरक्षित विवरण तक के मार्ग

Continue reading
UML उपयोग केस आरेख उदाहरण: एक खुदरा किओस्क के लिए निर्दिष्ट क्षेत्र को परिभाषित करना

UML उपयोग केस आरेख उदाहरण: एक खुदरा किओस्क के लिए निर्दिष्ट क्षेत्र को परिभाषित करना

द उपयोग केस आरेख प्रणाली डिज़ाइन के प्रारंभिक चरणों के लिए आदर्श उपकरण है, जो परिभाषित करने के लिए नक्शा

Continue reading
5 महत्वपूर्ण लाभ आर्किटेक्ट्स और डेवलपर्स के लिए एआई आरेख उत्पन्न करने के साथ

5 महत्वपूर्ण लाभ आर्किटेक्ट्स और डेवलपर्स के लिए एआई आरेख उत्पन्न करने के साथ

जैसे आरेख बनानाUML, C4, या फ्लोचार्ट्स एक मूलभूत लेकिन अक्सर समय लेने वाला हिस्सा है। जबकि मानव विशेषज्ञता आर्किटेक्चरल चयनों

Continue reading
एआई चैटबॉट: यूएमएल आरेखों और दस्तावेज़ीकरण के बीच की खाई को पार करना

एआई चैटबॉट: यूएमएल आरेखों और दस्तावेज़ीकरण के बीच की खाई को पार करना

प्रणाली डिज़ाइन में, आरेख जैसे यूएमएल दृश्यात्मक स्पष्टता प्रदान करते हैं (वह कैसे), जबकि दस्तावेज़ीकरण संदर्भ, तर्कस्थापना और औपचारिक विवरण

Continue reading