Discover how Visual Paradigm’s AI-powered tools automate the TOGAF ADM, streamlining enterprise architecture projects and ensuring ArchiMate compliance.
Continue reading
Learning one new thing everyday
Discover how Visual Paradigm’s AI-powered tools automate the TOGAF ADM, streamlining enterprise architecture projects and ensuring ArchiMate compliance.
Continue readingThe DoDAF is a system architecture framework developed by the US Undersecretary of Defense for Business Transformation Working Group of the US Department of Defense. Learn about what is DoDAF and how to apply DoDAF in practice.
Continue reading
TOGAF (द ओपन ग्रुप आर्किटेक्चर फ्रेमवर्क) एक ख ter्न संगठनात्मक फ्रेमवर्क है। फ्रेमवर्क स्वयं एक अच्छी तरह से दस्तावेज़ित ज्ञान
Continue reading
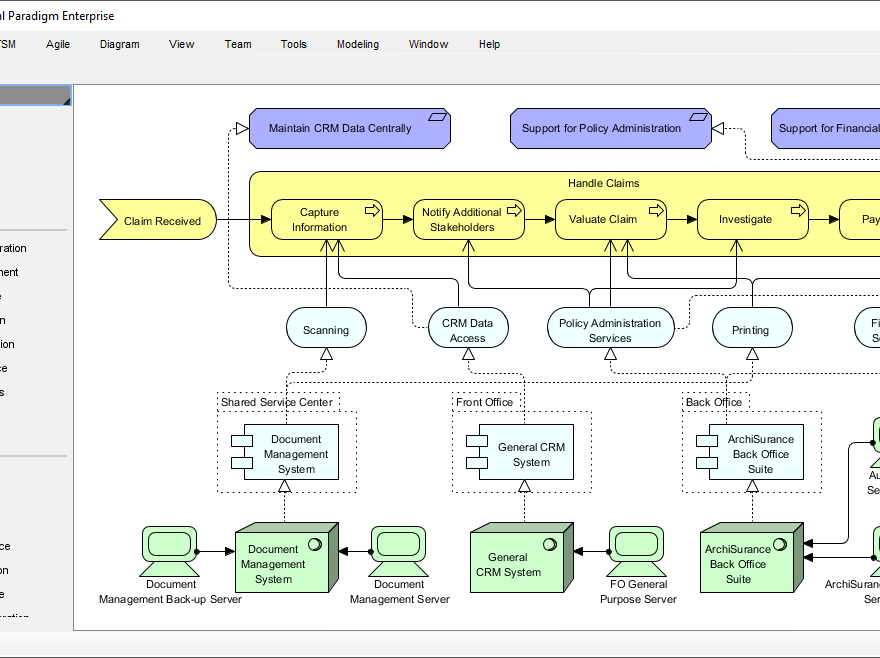
The Open Group created ArchiMate as an open and independent modelling language for enterprise architecture (EA). The standard provides a notation to enable enterprise architects to describe, analyze, and visualize the relationships among business domains in an unambiguous way. ArchiMate enables the creation of fully integrated models of the organization’s EA, the motivation for it, and the programs, projects and migration paths to implement it.
Continue reading
Try Visual Paradigm Online (VP Online) Free Edition. It is a FREE online diagramming software with support to AWS Architecture Diagram and many other diagrams such as UML, Org Chart, Floor Plan, wireframe, family tree, ERD, etc. You can easily draw AWS Architecture Diagrams through the simple, intuitive diagram editor. As a real free AWS Architecture Diagram tool, there is no ad, no limited period of access and no limitations such as, number of diagrams, number of shapes and etc. You own the diagrams you created for personal and non-commercial purposes.
Continue reading