Skip to content

Cibermediano

Aprendendo uma coisa nova todos os dias

Autor: vpwing

Estudo de Caso: Definindo Contratos de Arquitetura – Diagrama de Componentes UML Gerado por IA
Dezembro 5, 2025 vpwing

Estudo de Caso: Definindo Contratos de Arquitetura – Diagrama de Componentes UML Gerado por IA

O Diagrama de Componentes UMLé essencial para a arquitetura de aplicações de software modernas e distribuídas. Ele fornece uma visão

Continue reading
Prompt Detalhado vs. Prompt Simples: Como Escolher a Abordagem Certa ao Usar o Gerador de Diagramas de IA
Dezembro 5, 2025 vpwing

Prompt Detalhado vs. Prompt Simples: Como Escolher a Abordagem Certa ao Usar o Gerador de Diagramas de IA

Ao trabalhar com o Gerador de Diagramas de IA, comoChatbot de IAfornecido pelo Visual Paradigm Online, uma das primeiras decisões

Continue reading
Estudo de caso de Diagrama de Pacotes: Modelagem com IA para Arquitetura de Comércio Eletrônico
Dezembro 5, 2025 vpwing

Estudo de caso de Diagrama de Pacotes: Modelagem com IA para Arquitetura de Comércio Eletrônico

O Diagrama de Pacotes UML é uma visão de alto nível de um grande sistema de software. Ajuda arquitetos e

Continue reading
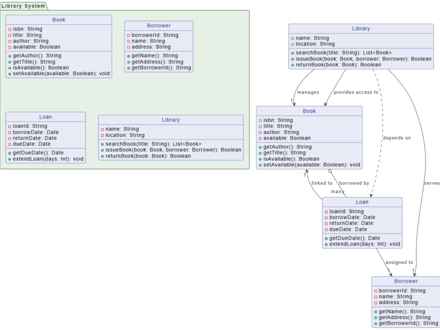
Estudo de Caso: Definindo Estrutura de Dados – Diagrama de Classes UML Gerado por IA para um Sistema de Biblioteca
Dezembro 5, 2025 vpwing

Estudo de Caso: Definindo Estrutura de Dados – Diagrama de Classes UML Gerado por IA para um Sistema de Biblioteca

O Diagrama de Classes UMLé o plano essencial para a estrutura de um sistema. Define as entidades principais de dados

Continue reading
Estudo de Caso: Do Ideia Bruta ao Design Robusto – Acelerando o Fluxo de Registro de Usuário com IA
Dezembro 5, 2025 vpwing

Estudo de Caso: Do Ideia Bruta ao Design Robusto – Acelerando o Fluxo de Registro de Usuário com IA

O design de sistema começa com um objetivo, mas o caminho de uma ideia geral até uma especificação formalizada e

Continue reading
Class vs. Object Diagram - When to Use Instances
Dezembro 3, 2025 vpwing

Diagrama de Classe vs. Diagrama de Objeto – Quando usar instâncias

Tanto o Diagrama de Classe UML quanto o Diagrama de Objeto UMLpertencem à família dos Diagramas Estruturais, o que significa

Continue reading
Dezembro 3, 2025 vpwing

O Guia Definitivo para a Linguagem de Modelagem Unificada (UML)

A Linguagem de Modelagem Unificada (UML) tem sido a base da engenharia de software e da arquitetura de sistemas há

Continue reading
Exemplo de Diagrama de Caso de Uso UML: Definindo Escopo para um Kiosk de Varejo
Dezembro 3, 2025 vpwing

Exemplo de Diagrama de Caso de Uso UML: Definindo Escopo para um Kiosk de Varejo

O Diagrama de Caso de Usoé a ferramenta perfeita para as fases iniciais do design do sistema, servindo como o

Continue reading
5 Principais Benefícios para Arquitetos e Desenvolvedores com Geração de Diagramas por IA
Dezembro 3, 2025 vpwing

5 Principais Benefícios para Arquitetos e Desenvolvedores com Geração de Diagramas por IA

Gerar diagramas como UML, C4 ou fluxogramas é uma parte fundamental, mas frequentemente demorada, do design de sistemas. Embora a

Continue reading
Chatbot de IA: Fechando a Lacuna Entre Diagramas UML e Documentação
Dezembro 3, 2025 vpwing

Chatbot de IA: Fechando a Lacuna Entre Diagramas UML e Documentação

No design de sistemas, diagramas como o UML fornecem clareza visual (o como), enquanto a documentação fornece contexto, justificativa e

Continue reading

Paginação dos conteúdos

1 2 3 Next Posts»

Language

de_DEen_USes_ESfa_IRfr_FRhi_INid_IDjapl_PLpt_PTru_RUvizh_CNzh_TW

Línguas

  • English
  • Español
  • 简体中文
  • 繁體中文
  • 日本語
  • Русский
  • Français
  • Português
  • Deutsch

Categories

  • 2D / 3D Animation Contents
  • Agile Project Management
  • AI
  • AI Chatbot
  • AI Cloud Architecture
  • AI Diagram Generator
  • AI Image Translator
  • All-in-One
  • Animated Explainer
  • ArchiMate
  • BMC
  • BMM
  • BPMN
  • Brainstorming
  • Business Improvement
  • C4 Model
  • Chart Maker
  • CN
  • Content & Visual
  • CRC Card
  • Database Design
  • Diagramming
  • Enterprise Architecture
  • File Conversion Tools
  • Flipbook
  • Flipbook & Pretty Bookshelf
  • Flowchart
  • Healthy Food Healthy Eating
  • Infographics
  • Lean Approach
  • Mind Map
  • Modeling
  • Office Suite
  • Online Diagrams
  • Online Document Editor
  • OpenDocs
  • PDF Editor
  • PMBOK – Project Management
  • Promptify
  • Resource List
  • Scrum
  • SEO Google Analytics
  • Software Engineering
  • Startup
  • Strategic Planning
  • SysML
  • TOGAF
  • Trend
  • Uncategorized
  • Unified Modeling Language
  • User Story
  • Visual Paradigm
  • Website Annotator

Artigos recentes

  • Estudo de Caso: Modernização da Arquitetura de Internet Banking do “BigBank”
  • Do Brainstorming ao Breakthrough: Revisão da Ferramenta de Diagrama de Causa e Efeito do Visual Paradigm para Análise de Causa Raiz
  • Dominando Diagramas de Máquina de Estados UML: Uma Revisão Prática e Guia Prático
  • Guia Completo sobre Diagramas de Arquitetura do Modelo C4 com o Visual Paradigm
  • Revisão Prática dos Métodos de Criação de UML do Visual Paradigm

Arquivo

  • Abril 2026
  • Março 2026
  • Fevereiro 2026
  • Janeiro 2026
  • Dezembro 2025
  • Setembro 2025
  • Maio 2025
  • Março 2025
  • Fevereiro 2025
  • Janeiro 2025
  • Dezembro 2024
  • Novembro 2024
  • Outubro 2024
  • Agosto 2024
  • Julho 2024
  • Janeiro 2024
  • Novembro 2023
  • Outubro 2023
  • Setembro 2023
  • Abril 2023
  • Março 2023
  • Fevereiro 2023
  • Setembro 2022
  • Março 2022
  • Fevereiro 2022
  • Janeiro 2022

Meta

  • Iniciar sessão
  • Feed de entradas
  • Feed de comentários
  • WordPress.org

Comentários recentes

    WordPress Theme: Wellington by ThemeZee.