コンテンツへスキップ

サイバーメディアン

毎日1つの新しいことを学ぶ

投稿者: vpwing

事例研究:アーキテクチャ契約の定義 – AI生成によるUMLコンポーネント図
12月 5, 2025 vpwing

事例研究:アーキテクチャ契約の定義 – AI生成によるUMLコンポーネント図

The UMLコンポーネント図は、現代の

続きを読む
詳細なプロンプトとシンプルなプロンプト:AI図表生成ツールを使用する際の適切なアプローチの選び方
12月 5, 2025 vpwing

詳細なプロンプトとシンプルなプロンプト:AI図表生成ツールを使用する際の適切なアプローチの選び方

AI図表生成ツール(例:)を使用する際に

続きを読む
パッケージ図の事例研究:EコマースアーキテクチャにおけるAIモデリング
12月 5, 2025 vpwing

パッケージ図の事例研究:EコマースアーキテクチャにおけるAIモデリング

The UMLパッケージ図 UMLパッケ

続きを読む
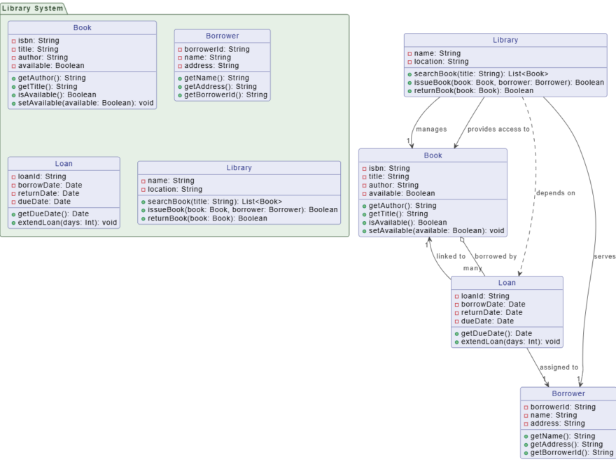
事例研究:データ構造の定義 – ライブラリシステム用AI生成UMLクラス図
12月 5, 2025 vpwing

事例研究:データ構造の定義 – ライブラリシステム用AI生成UMLクラス図

The UMLクラス図UMLクラス図はシ

続きを読む
事例研究:ざっくりしたアイデアから堅牢な設計へ――AIを活用したユーザー登録フローの高速化
12月 5, 2025 vpwing

事例研究:ざっくりしたアイデアから堅牢な設計へ――AIを活用したユーザー登録フローの高速化

システム設計は目的から始まるが、一般的な

続きを読む
Class vs. Object Diagram - When to Use Instances
12月 3, 2025 vpwing

クラス図とオブジェクト図 – インスタンスを使用するタイミング

両方のUML クラス図 と UML オブ

続きを読む
12月 3, 2025 vpwing

統一モデリング言語(UML)の決定版ガイド

統一モデリング言語(UML)は数十年にわ

続きを読む
UMLユースケース図の例:小売キオスクの範囲を定義する
12月 3, 2025 vpwing

UMLユースケース図の例:小売キオスクの範囲を定義する

The ユースケース図はシステム設計の初

続きを読む
AI図表生成によるアーキテクトと開発者への5つの主な利点
12月 3, 2025 vpwing

AI図表生成によるアーキテクトと開発者への5つの主な利点

以下の図表を生成するUML、C4、または

続きを読む
AIチャットボット:UML図とドキュメントの間のギャップを埋める
12月 3, 2025 vpwing

AIチャットボット:UML図とドキュメントの間のギャップを埋める

システム設計において、UMLのような図は

続きを読む

投稿のページ送り

1 2 3 次の記事»

Language

de_DEen_USes_ESfa_IRfr_FRhi_INid_IDjapl_PLpt_PTru_RUvizh_CNzh_TW

言語

  • English
  • Español
  • 简体中文
  • 繁體中文
  • 日本語
  • Русский
  • Français
  • Português
  • Deutsch

Categories

  • 2D / 3D Animation Contents
  • Agile Project Management
  • AI
  • AI Chatbot
  • AI Cloud Architecture
  • AI Diagram Generator
  • AI Image Translator
  • All-in-One
  • Animated Explainer
  • ArchiMate
  • BMC
  • BMM
  • BPMN
  • Brainstorming
  • Business Improvement
  • C4 Model
  • Chart Maker
  • CN
  • Content & Visual
  • CRC Card
  • Database Design
  • Diagramming
  • Enterprise Architecture
  • File Conversion Tools
  • Flipbook
  • Flipbook & Pretty Bookshelf
  • Flowchart
  • Healthy Food Healthy Eating
  • Infographics
  • Lean Approach
  • Mind Map
  • Modeling
  • Office Suite
  • Online Diagrams
  • Online Document Editor
  • OpenDocs
  • PDF Editor
  • PMBOK – Project Management
  • Promptify
  • Resource List
  • Scrum
  • SEO Google Analytics
  • Software Engineering
  • Startup
  • Strategic Planning
  • SysML
  • TOGAF
  • Trend
  • Uncategorized
  • Unified Modeling Language
  • User Story
  • Visual Paradigm
  • Website Annotator

最近の投稿

  • 事例研究:『BigBank』インターネットバンキングアーキテクチャの近代化
  • Visual Paradigmツールを活用したC4モデルの包括的ガイド
  • ブレインストーミングからブレークスルーへ:Visual Paradigmの魚の骨図ツールによる根本原因分析のレビュー
  • UMLステートマシン図の習得:実践的なレビューと実用ガイド
  • Visual Paradigmで作成するC4モデルアーキテクチャ図の包括的ガイド

アーカイブ

  • 2026年4月
  • 2026年3月
  • 2026年2月
  • 2026年1月
  • 2025年12月
  • 2025年9月
  • 2025年5月
  • 2025年3月
  • 2025年2月
  • 2025年1月
  • 2024年12月
  • 2024年11月
  • 2024年10月
  • 2024年8月
  • 2024年7月
  • 2024年1月
  • 2023年11月
  • 2023年10月
  • 2023年9月
  • 2023年4月
  • 2023年3月
  • 2023年2月
  • 2022年9月
  • 2022年3月
  • 2022年2月
  • 2022年1月

メタ情報

  • ログイン
  • 投稿フィード
  • コメントフィード
  • WordPress.org

最近のコメント

    WordPress Theme: ウェリントン by ThemeZee.