Кейс: Определение архитектурных контрактов — диаграмма компонентов UML, созданная с помощью ИИ

Кейс: Определение архитектурных контрактов — диаграмма компонентов UML, созданная с помощью ИИ

Таким образом, диаграмма компонентов UML является необходимой для проектирования современных распределенных программных приложений. Она предоставляет «физическое» представление, моделируя систему как

Продолжить чтение
Детальный запрос против простого запроса: как выбрать правильный подход при использовании генератора диаграмм на основе ИИ

Детальный запрос против простого запроса: как выбрать правильный подход при использовании генератора диаграмм на основе ИИ

При работе с генератором диаграмм на основе ИИ, например, Чат-бот на основе ИИпредоставляемый Visual Paradigm Online, одним из первых решений,

Продолжить чтение
Кейс по диаграмме пакетов: моделирование ИИ для архитектуры электронной коммерции

Кейс по диаграмме пакетов: моделирование ИИ для архитектуры электронной коммерции

The Диаграмма пакетов UML Является высокий уровень представления крупной программной системы. Помогает архитекторам и менеджерам разработки организовать кодовую базу в

Продолжить чтение
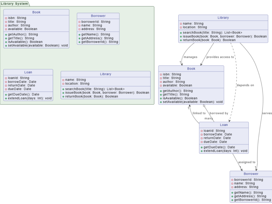
Кейс: Определение структуры данных – диаграмма классов UML, созданная с помощью ИИ, для системы библиотеки

Кейс: Определение структуры данных – диаграмма классов UML, созданная с помощью ИИ, для системы библиотеки

Это диаграмма классов UMLявляется основным чертежом структуры системы. Он определяет основные сущности данных (классы), их атрибуты и точные отношения (связи,

Продолжить чтение
Кейс: от черновой идеи к надежному дизайну – ускорение процесса регистрации пользователей с помощью ИИ

Кейс: от черновой идеи к надежному дизайну – ускорение процесса регистрации пользователей с помощью ИИ

Проектирование системы начинается с цели, но путь от общей идеи к формализованному, безопасному описанию часто медленный и детализированный. В этом

Продолжить чтение

Окончательное руководство по унифицированному языку моделирования (UML)

Язык унифицированного моделирования (UML) на протяжении десятилетий был фундаментом инженерии программного обеспечения и архитектуры систем. Однако современная разработка — определяемая

Продолжить чтение
Пример диаграммы вариантов использования UML: определение границ для розничного терминала

Пример диаграммы вариантов использования UML: определение границ для розничного терминала

ИДиаграмма вариантов использования является идеальным инструментом на ранних этапах проектирования системы, выступая в качестве чертежа для определенияграниц ифункциональных требований с

Продолжить чтение
5 ключевых преимуществ для архитекторов и разработчиков с генерацией диаграмм с помощью ИИ

5 ключевых преимуществ для архитекторов и разработчиков с генерацией диаграмм с помощью ИИ

Создание диаграмм, таких какUML, C4 или блок-схем — это фундаментальная, но часто трудоемкая часть проектирования системы. Хотя человеческий опыт критически

Продолжить чтение