Zum Inhalt springen

Cybermedian

Jeden Tag eine neue Sache lernen

Autor: vpwing

Fallstudie: Definition von Architekturverträgen – AI-generiertes UML-Komponentendiagramm
Dezember 5, 2025 vpwing

Fallstudie: Definition von Architekturverträgen – AI-generiertes UML-Komponentendiagramm

Die UML-Komponentendiagramm ist entscheidend für die Architektur moderner, verteilter Softwareanwendungen. Sie bietet eine „physische“ Sicht und modelliert das System als

Weiterlesen
Detaillierter Prompt im Vergleich zu einfachem Prompt: Wie man die richtige Herangehensweise beim Einsatz eines KI-Diagramm-Generators wählt
Dezember 5, 2025 vpwing

Detaillierter Prompt im Vergleich zu einfachem Prompt: Wie man die richtige Herangehensweise beim Einsatz eines KI-Diagramm-Generators wählt

Wenn Sie mit dem KI-Diagramm-Generator arbeiten, beispielsweiseKI-Chatbotdie von Visual Paradigm Online bereitgestellt wird, ist eine der ersten Entscheidungen, die Sie

Weiterlesen
Fallstudie zum Paketdiagramm: KI-Modellierung für die Architektur von E-Commerce-Systemen
Dezember 5, 2025 vpwing

Fallstudie zum Paketdiagramm: KI-Modellierung für die Architektur von E-Commerce-Systemen

Die UML-Paketdiagramm ist eine abstrakte Darstellung eines großen Software-Systems. Sie hilft Architekten und Entwicklungsleitern, den Codebase in logische, kohärente Einheiten

Weiterlesen
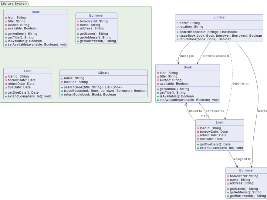
Fallstudie: Definition der Datenstruktur – KI-generierter UML-Klassendiagramm für ein Bibliothekssystem
Dezember 5, 2025 vpwing

Fallstudie: Definition der Datenstruktur – KI-generierter UML-Klassendiagramm für ein Bibliothekssystem

Die UML-Klassendiagrammist der wesentliche Bauplan für die Struktur eines Systems. Er definiert die zentralen Datenentitäten (Klassen), ihre Attribute sowie die

Weiterlesen
Fallstudie: Von der groben Idee zur robusten Gestaltung – Beschleunigung des Benutzerregistrierungsprozesses mit KI
Dezember 5, 2025 vpwing

Fallstudie: Von der groben Idee zur robusten Gestaltung – Beschleunigung des Benutzerregistrierungsprozesses mit KI

Die Systemgestaltung beginnt mit einem Ziel, aber der Weg von einer allgemeinen Idee zu einer formalisierten, sicheren Spezifikation ist oft

Weiterlesen
Class vs. Object Diagram - When to Use Instances
Dezember 3, 2025 vpwing

Klassendiagramm gegenüber Objektdiagramm – Wann Instanzen verwendet werden sollten

Beide das UML-Klassendiagramm und das UML-Objektdiagramm gehören zur Familie der Strukturdiagramme, was bedeutet, dass sie die Struktur eines Systems modellieren.

Weiterlesen
Dezember 3, 2025 vpwing

Der definitive Leitfaden zur Unified Modeling Language (UML)

Die Unified Modeling Language (UML) ist seit Jahrzehnten die Grundlage der Softwareentwicklung und Systemarchitektur. Doch die heutige Entwicklungswelt – geprägt

Weiterlesen
UML-Aktivitätsdiagramm-Beispiel: Definition des Umfangs für einen Einzelhandelskiosk
Dezember 3, 2025 vpwing

UML-Aktivitätsdiagramm-Beispiel: Definition des Umfangs für einen Einzelhandelskiosk

Die Aktivitätsdiagramm ist das perfekte Werkzeug für die frühen Phasen der Systemgestaltung und dient als Bauplan zur Definition vonUmfang und

Weiterlesen
5 Hauptvorteile für Architekten und Entwickler mit der KI-gestützten Diagrammerstellung
Dezember 3, 2025 vpwing

5 Hauptvorteile für Architekten und Entwickler mit der KI-gestützten Diagrammerstellung

Die Erstellung von Diagrammen wie UML, C4 oder Flussdiagrammen ist ein grundlegender, jedoch oft zeitaufwändiger Teil der Systemgestaltung. Während menschliches

Weiterlesen
AI-Chatbot: Brückenschlag zwischen UML-Diagrammen und Dokumentation
Dezember 3, 2025 vpwing

AI-Chatbot: Brückenschlag zwischen UML-Diagrammen und Dokumentation

Bei der Systemgestaltung liefern Diagramme wie UML visuelle Klarheit (die wie), während die Dokumentation Kontext, Begründung und formale Spezifikationen liefert

Weiterlesen

Seitennummerierung der Beiträge

1 2 3 Nächste Beiträge»

Language

de_DEen_USes_ESfa_IRfr_FRhi_INid_IDjapl_PLpt_PTru_RUvizh_CNzh_TW

Sprachen

  • English
  • Español
  • 简体中文
  • 繁體中文
  • 日本語
  • Русский
  • Français
  • Português
  • Deutsch

Categories

  • 2D / 3D Animation Contents
  • Agile Project Management
  • AI
  • AI Chatbot
  • AI Cloud Architecture
  • AI Diagram Generator
  • AI Image Translator
  • All-in-One
  • Animated Explainer
  • ArchiMate
  • BMC
  • BMM
  • BPMN
  • Brainstorming
  • Business Improvement
  • C4 Model
  • Chart Maker
  • CN
  • Content & Visual
  • Database Design
  • Diagramming
  • Enterprise Architecture
  • File Conversion Tools
  • Flipbook
  • Flipbook & Pretty Bookshelf
  • Flowchart
  • Healthy Food Healthy Eating
  • Infographics
  • Lean Approach
  • Mind Map
  • Modeling
  • Office Suite
  • Online Diagrams
  • Online Document Editor
  • OpenDocs
  • PDF Editor
  • PMBOK – Project Management
  • Promptify
  • Resource List
  • Scrum
  • SEO Google Analytics
  • Software Engineering
  • Startup
  • Strategic Planning
  • SysML
  • TOGAF
  • Trend
  • Uncategorized
  • Unified Modeling Language
  • User Story
  • Visual Paradigm
  • Website Annotator

Neueste Beiträge

  • Fallstudie: Modernisierung der Internet-Banking-Architektur von „BigBank“
  • Umfassender Leitfaden zum C4-Modell mit Visual-Paradigm-Tooling
  • Von der Brainstorming-Sitzung zum Durchbruch: Rezension des Fishbone-Diagramm-Tools von Visual Paradigm für die Ursachenanalyse
  • Die Beherrschung von UML-Zustandsmaschinen-Diagrammen: Eine praktische Übersicht und Anleitung
  • Umfassende Anleitung zu C4-Modell-Architekturdiagrammen mit Visual Paradigm

Archiv

  • April 2026
  • März 2026
  • Februar 2026
  • Januar 2026
  • Dezember 2025
  • September 2025
  • Mai 2025
  • März 2025
  • Februar 2025
  • Januar 2025
  • Dezember 2024
  • November 2024
  • Oktober 2024
  • August 2024
  • Juli 2024
  • Januar 2024
  • November 2023
  • Oktober 2023
  • September 2023
  • April 2023
  • März 2023
  • Februar 2023
  • September 2022
  • März 2022
  • Februar 2022
  • Januar 2022

Meta

  • Anmelden
  • Feed der Einträge
  • Kommentar-Feed
  • WordPress.org

Neueste Kommentare

    WordPress-Theme: Wellington von ThemeZee.