Skip to content

IT 观察者随笔 – 资讯科技博客

聚焦资讯科技内容领域最前沿资讯,网络精华,心得交流

作者: vpwing

案例研究:定义架构契约——AI生成的UML组件图
5 12 月, 2025 vpwing

案例研究:定义架构契约——AI生成的UML组件图

该UML组件图对于构建现代分布式软件应用

Continue reading
详细提示与简单提示:使用AI图表生成器时如何选择合适的方案
5 12 月, 2025 vpwing

详细提示与简单提示:使用AI图表生成器时如何选择合适的方案

在使用AI图表生成器时,例如AI聊天机器

Continue reading
包图案例研究:电商架构的AI建模
5 12 月, 2025 vpwing

包图案例研究:电商架构的AI建模

该UML包图 是一种大型软件系统的高层视

Continue reading
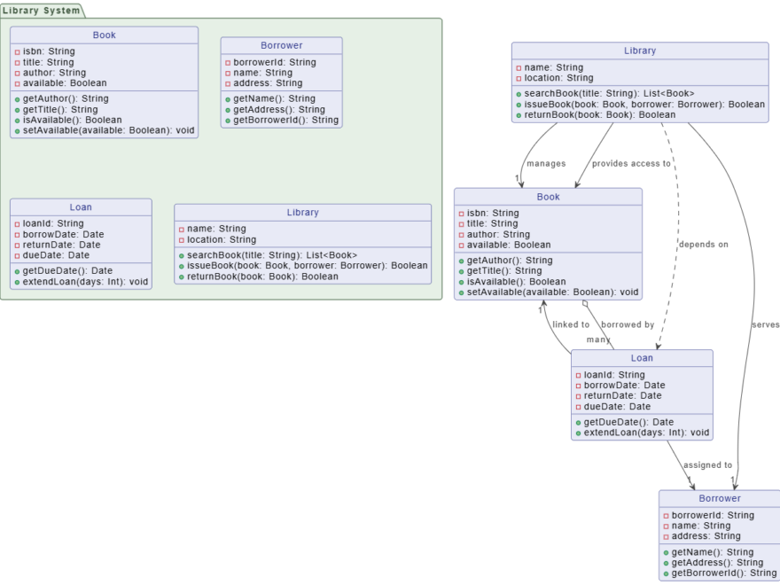
案例研究:定义数据结构——AI生成的图书馆系统UML类图
5 12 月, 2025 vpwing

案例研究:定义数据结构——AI生成的图书馆系统UML类图

该UML类图是系统结构的关键蓝图。它定义

Continue reading
案例研究:从初步构想到稳健设计——利用人工智能加速用户注册流程
5 12 月, 2025 vpwing

案例研究:从初步构想到稳健设计——利用人工智能加速用户注册流程

系统设计始于一个目标,但从一个大致想法到

Continue reading
Class vs. Object Diagram - When to Use Instances
3 12 月, 2025 vpwing

类图与对象图 – 何时使用实例

两者都是UML 类图 以及UML 对象图

Continue reading
3 12 月, 2025 vpwing

统一建模语言(UML)的权威指南

统一建模语言(UML)几十年来一直是软件

Continue reading
UML用例图示例:定义零售自助服务终端的范围
3 12 月, 2025 vpwing

UML用例图示例:定义零售自助服务终端的范围

该用例图是系统设计早期阶段的理想工具,作

Continue reading
建筑师和开发人员使用AI生成图表的五大关键优势
3 12 月, 2025 vpwing

建筑师和开发人员使用AI生成图表的五大关键优势

生成如UML、C4或流程图是系统设计中的

Continue reading
AI聊天机器人:弥合UML图与文档之间的差距
3 12 月, 2025 vpwing

AI聊天机器人:弥合UML图与文档之间的差距

在系统设计中,UML等图表提供了视觉上的

Continue reading

文章分页

1 2 3 Next Posts»

Language

de_DEen_USes_ESfa_IRfr_FRhi_INid_IDjapl_PLpt_PTru_RUvizh_CNzh_TW

语言

  • English
  • Español
  • 简体中文
  • 繁體中文
  • 日本語
  • Русский
  • Français
  • Português
  • Deutsch

Categories

  • 2D / 3D Animation Contents
  • Agile Project Management
  • AI
  • AI Chatbot
  • AI Cloud Architecture
  • AI Diagram Generator
  • AI Image Translator
  • All-in-One
  • Animated Explainer
  • ArchiMate
  • BMC
  • BPMN
  • Brainstorming
  • Business Improvement
  • C4 Model
  • Chart Maker
  • CN
  • Content & Visual
  • CRC Card
  • Database Design
  • Diagramming
  • Enterprise Architecture
  • File Conversion Tools
  • Flipbook
  • Flipbook & Pretty Bookshelf
  • Flowchart
  • Healthy Food Healthy Eating
  • Infographics
  • Lean Approach
  • Mind Map
  • Modeling
  • Office Suite
  • Online Diagrams
  • Online Document Editor
  • OpenDocs
  • PDF Editor
  • PMBOK – Project Management
  • Promptify
  • Resource List
  • Scrum
  • SEO Google Analytics
  • Software Engineering
  • Startup
  • Strategic Planning
  • SysML
  • TOGAF
  • Trend
  • Uncategorized
  • Unified Modeling Language
  • User Story
  • Visual Paradigm
  • Website Annotator

近期文章

  • 案例研究:现代化“BigBank”互联网银行架构
  • 使用 Visual Paradigm 工具的 C4 模型综合指南
  • 从头脑风暴到突破:Visual Paradigm 鱼骨图工具在根本原因分析中的评测
  • 掌握UML状态机图:动手评测与实用指南
  • 使用 Visual Paradigm 的 C4 模型架构图综合指南

归档

  • 2026 年 4 月
  • 2026 年 3 月
  • 2026 年 2 月
  • 2026 年 1 月
  • 2025 年 12 月
  • 2025 年 9 月
  • 2025 年 5 月
  • 2025 年 3 月
  • 2025 年 2 月
  • 2025 年 1 月
  • 2024 年 12 月
  • 2024 年 11 月
  • 2024 年 10 月
  • 2024 年 8 月
  • 2024 年 7 月
  • 2024 年 1 月
  • 2023 年 11 月
  • 2023 年 10 月
  • 2023 年 9 月
  • 2023 年 4 月
  • 2023 年 3 月
  • 2023 年 2 月
  • 2022 年 9 月
  • 2022 年 3 月
  • 2022 年 2 月
  • 2022 年 1 月
  • 2019 年 2 月

其他操作

  • 登录
  • 条目 feed
  • 评论 feed
  • WordPress.org

近期评论

    WordPress Theme: Wellington by ThemeZee.