de_DEen_USes_ESfa_IRfr_FRhi_INid_IDjapl_PLpt_PTru_RUvizh_CNzh_TW

स्विस चाकू: आपका दृश्य प्रतिस्पर्धी विश्लेषण टूलबॉक्स

व्यवसाय निदेशकों और प्रबंधकों के लिए, प्रतिस्पर्धी विश्लेषण उनके कार्य विवरण का सबसे महत्वपूर्ण हिस्सा है। वे अपनी स्वयं की प्रभावी मार्केटिंग रणनीतियाँ विकसित करने के लिए प्रतिद्वंद्वियों और उनकी रणनीतियों को अंदर से बाहर तक जानने की आवश्यकता होती है।

रणनीतिक विश्लेषण रणनीतिक योजना चक्र का मुख्य चरण है। प्रत्येक रणनीतिकार के पास विश्लेषणात्मक मॉडल उपकरणों का सेट होना चाहिए। हालांकि, रणनीतिक विश्लेषण के लिए कई तकनीकें और उपकरण उपलब्ध हैं। यदि आप इंटरनेट पर गूगल पर खोज करते हैं, तो आपको बहुत सारे विकल्प उपलब्ध मिलेंगे।

रणनीतिक विश्लेषण क्या है?

पहले, रणनीतिक विश्लेषण क्या है? रणनीतिक विश्लेषण आपको विकास के विकल्पों की खोज, उद्योग की चुनौतियों का सामना करने और बेहतर व्यापार निर्णय लेने में मदद कर सकता है।

रणनीतिक विश्लेषण एक ऐसी विधि है जो संगठन के वर्तमान वास्तविकता के आधार पर भविष्य की स्थिति प्राप्त करने की क्षमता को सुगम बनाने, अनुसंधान करने, विश्लेषण करने और मानचित्रण करने के लिए उपयोग की जाती है, आमतौर पर संगठन के प्रक्रिया, प्रौद्योगिकी, व्यापार विकास और मानव संसाधन क्षमताओं को ध्यान में रखते हुए।

आपको अपने संगठन के बाहर बाहरी परिवर्तनों के लिए देखना होगा और भविष्य की ओर देखकर भविष्य के अवसरों पर विचार करना होगा।

रणनीतिक विश्लेषण बदलाव को समझने से अधिक है। यह विकल्पों को उत्पन्न करके, निर्णय लेकर और उन्हें संगठन की योजना निर्माण प्रक्रिया में शामिल करके वास्तविक कार्रवाई में बदल देता है।

चयनित रणनीतिक विश्लेषण उपकरण

जैसे उचित उपकरणों के होने से आप एक अच्छे मैकेनिक नहीं बनते, वैसे ही उचित रणनीतिक विश्लेषण उपकरणों के होने से आप एक अच्छे रणनीतिकार नहीं बनते — लेकिन वे आपको अपना काम अधिक प्रभावी ढंग से करने में मदद करते हैं। यहां रणनीतिक विश्लेषण के लिए मूल उपकरणों की सूची है:

SWOT विश्लेषण

SWOT विश्लेषण 1970 के दशक में स्टैनफोर्ड में विकसित एक तकनीक है और अक्सर इस्तेमाल किया जाता हैरणनीतिक योजना। SWOT ताकत, कमजोरियाँ, अवसर और खतरों के लिए एक अक्षराक्षर है। यह संगठन, परियोजना या व्यवसाय जोखिम के चार तत्वों के मूल्यांकन के लिए उपयोग की जाने वाली संरचित योजना विधि है। SWOT विश्लेषण एक सरल और शक्तिशाली ढांचा है जो संगठन की ताकत का पूरा उपयोग कर सकता है, कमजोरियों में सुधार कर सकता है, खतरों को कम कर सकता है और अवसरों का अधिकतम उपयोग कर सकता है।

ऑनलाइन SWOT टेम्पलेट संपादित करें

SWOT विश्लेषण वह प्रक्रिया है जिसमें प्रबंधन टीम कंपनी के भविष्य के प्रदर्शन को प्रभावित करने वाले आंतरिक और बाहरी कारकों को निर्धारित करती है। इससे हमें आंतरिक और बाहरी रूप से क्या हो रहा है, इसकी पहचान करने में मदद मिलती है ताकि आप अपने व्यवसाय को सबसे प्रभावी और कुशल तरीके से योजना बना सकें और प्रबंधित कर सकें।


PEST विश्लेषण

PEST विश्लेषण बाजार के विकास या गिरावट को समझने के लिए एक उपयोगी उपकरण है, साथ ही एक उपयोगी उपकरण है व्यवसाय या संगठनात्मक इकाइयों की स्थिति, संभावना और दिशा को समझने के लिए। PEST राजनीतिक, आर्थिक, सामाजिक और तकनीकी कारकों के लिए एक संक्षिप्त रूप है, जिसका उपयोग व्यवसाय या संगठनात्मक इकाइयों के बाजार के मूल्यांकन के लिए किया जाता है। कभी-कभी इसमें कानूनी और पर्यावरणीय कारकों को भी शामिल किया जाता है और इसे PESTLE विश्लेषण कहा जाता है।

ऑनलाइन PEST विश्लेषण उदाहरण संपादित करें

PEST विश्लेषण हमें प्राथमिकताओं को निर्धारित करने, संसाधनों के आवंटन, समय और विकास रोडमैप की योजना बनाने और नियंत्रण तंत्र बनाने के लिए प्रभावी रणनीतियों को निर्धारित करने में मार्गदर्शन करता है। इस विश्लेषण के माध्यम से आप अपनी रणनीति से संबंधित संभावित अवसरों और खतरों की पहचान कर सकते हैं और उनका उपयोग करने और उनसे बचने के तरीके ढूंढ सकते हैं।


मूल्य श्रृंखला विश्लेषण

मूल्य श्रृंखला विश्लेषण एक ऐसा तरीका है जिसमें एक कंपनी की व्यावसायिक गतिविधियों का दृश्य रूप से विश्लेषण किया जाता है ताकि यह समझा जा सके कि कंपनी अपने लिए प्रतिस्पर्धी लाभ कैसे बनाती है। मूल्य श्रृंखला विश्लेषण कंपनी को यह समझने में मदद करता है कि वह किसी चीज में कैसे मूल्य जोड़ती है, और उसके उत्पाद या सेवा का मूल्य बाद में उस मूल्य जोड़ने के लागत से अधिक बिकता है, जिससे लाभ मार्जिन बनते हैं। दूसरे शब्दों में, यदि वे प्रभावी ढंग से काम करते हैं, तो प्राप्त मूल्य को उनके संचालन की लागत से अधिक होना चाहिए, अर्थात ग्राहकों को संगठन के पास वापस आना चाहिए और स्वतंत्र रूप से और स्वेच्छा से लेनदेन करना चाहिए।

मूल्य श्रृंखला विश्लेषण 1980 के दशक में द्वारा शुरू हुआमाइकल पोर्टर, और यह मूल्य श्रृंखला रूप के अवलोकन की एक अवधारणात्मक अवधारणा है। उन्होंने संगठन को “मुख्य गतिविधियों” और “सहायक गतिविधियों” में बांटने का सुझाव दिया। निम्नलिखित चित्र में पोर्टर के मूल्य श्रृंखला विश्लेषण मॉडल द्वारा सुझाई गई गतिविधियों को मुख्य गतिविधियों और सहायक गतिविधियों में बांटा गया है।

ऑनलाइन मूल्य श्रृंखला उदाहरण संपादित करें


पांच बल विश्लेषण

माइकल पोर्टर ने 1980 में पांच बल मॉडल विकसित किया। माइकल पोर्टर का पांच बल एक शक्तिशाली प्रतिस्पर्धी विश्लेषण उपकरण है जो बाजार में मुख्य प्रतिस्पर्धी प्रभाव को निर्धारित करने के लिए उपयोग किया जाता है। यह एक व्यापक रूप से उपयोग किया जाने वाला व्यावसायिक मॉडल है, जो उद्योग में किसी कंपनी की प्रतिस्पर्धी स्थिति को प्रभावित करने वाले पांच महत्वपूर्ण कारकों को संदर्भित करता है। प्रत्येक बल के आप पर कैसे प्रभाव पड़ता है, और प्रत्येक बल की ताकत और दिशा को निर्धारित करके, आप इस स्थिति की ताकत और इस उद्योग में लंबे समय तक लाभ अर्जित करने की क्षमता का त्वरित मूल्यांकन कर सकते हैं। इसलिए, पांच बल विश्लेषण आपको प्रतिस्पर्धी बने रहने में मदद कर सकता है:

  • इन पांच बलों की ताकत को जानकर, आप रणनीतियाँ बना सकते हैं जो उनकी कंपनियों को अधिक प्रतिस्पर्धी और लाभदायक बनाने में मदद करेंगी।
  • अवसरों को देखकर, आप अन्य भागीदारों की तुलना में संगठन की स्थिति को मजबूत कर सकते हैं, प्रतिस्पर्धी दबाव को कम कर सकते हैं और प्रतिस्पर्धी लाभ बना सकते हैं।

ऑनलाइन पाँच बल उदाहरण संपादित करें


चार कोने का विश्लेषण

माइकल पोर्टर द्वारा विकसित चार कोने विश्लेषण मॉडल एक अच्छा तरीका है कि कॉर्पोरेट रणनीतिकारों को प्रतिद्वंद्वियों के इरादों और लक्ष्यों का आकलन करने में मदद करता है, और उनके लक्ष्यों को प्राप्त करने के लिए उनके द्वारा उपयोग किए जाने वाले लाभों का आकलन करने में मदद करता है। यह प्रतिद्वंद्वियों के आकलन और संभावित प्रतिद्वंद्वी रणनीति परिवर्तनों के बारे में ज्ञान प्राप्त करने और प्रतिद्वंद्वी के पर्यावरणीय परिवर्तनों और उद्योग परिवर्तनों के प्रति प्रतिक्रिया के निर्धारण में एक उपयोगी तकनीक है। प्रतिद्वंद्वियों की वर्तमान रणनीतियों, भविष्य के लक्ष्यों, बाजार के मान्यताओं और मुख्य क्षमताओं के विश्लेषण करके, चार कोने मॉडल विश्लेषकों को चार मुख्य समस्याओं के समाधान में मदद करता है:

  • प्रेरणा – प्रतिद्वंद्विता को क्या प्रेरित करता है? अलग-अलग स्तरों पर और अलग-अलग स्तरों पर प्रेरकों की तलाश करें ताकि आप अपने भविष्य के लक्ष्यों को गहराई से समझ सकें।
  • वर्तमान रणनीति – प्रतिद्वंद्वी क्या कर रहा है और प्रतिद्वंद्वी क्या कर सकता है?
  • क्षमता – प्रतिद्वंद्वियों के लाभ और नुकसान क्या हैं?
  • प्रबंधन की मान्यताएं – प्रतिद्वंद्वी की प्रबंधन टीम ने कौन सी मान्यताएं बनाई थीं?

ऑनलाइन चार कोने विश्लेषण उदाहरण संपादित करें


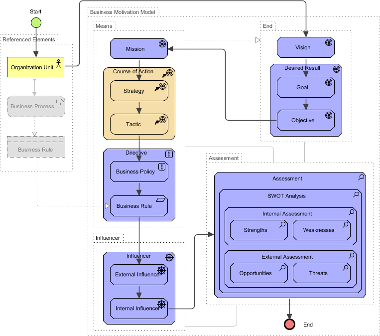
व्यवसाय प्रेरणा मॉडल (BMM)

यदि एक उद्यम अपनी व्यावसायिक गतिविधियों के लिए एक निश्चित तरीके को निर्दिष्ट करता है, तो उसे यह स्पष्ट करना चाहिए कि क्यों और कौन से परिणाम वह प्राप्त करना चाहता है। यह व्यवसाय प्रेरणा मॉडल (BMM) एक व्यवसाय निर्णय मॉडलिंग प्रतीक है जिसका समर्थन किया जाता है OMG के बारे में कि कैसे बदलते हुए दुनिया के साथ निपटा जाए। कंपनियां BMM मॉडलिंग उपकरण खरीद सकती हैं, और फिर अपने अपने BMM का निर्माण कर सकती हैं और उसका उपयोग कर सकती हैं – उस मॉडल को कंपनी-विशिष्ट व्यवसाय जानकारी से भरें। दो व्यापक उद्देश्य हैं:

  • परिवर्तनों के प्रति प्रतिक्रिया में परिवर्तनों के बारे में निर्णयों को कैप्चर करें और उनके तर्क को विकसित करें ताकि उन्हें साझा किया जा सके, अनुभव से सीखें ताकि स्पष्टता बढ़े और निर्णय लेने में सुधार हो।
  • अपने संचालन पर प्रभाव के निर्धारण के परिणामों को संदर्भित करें (जैसे व्यवसाय प्रक्रियाओं और संगठनात्मक जिम्मेदारियों में परिवर्तन), और प्रभावकों से संचालन परिवर्तनों तक ट्रेसेबिलिटी प्रदान करें।

BMM निम्नलिखित चित्र में दर्शाए गए चार क्षेत्रों में समर्थन प्रदान करता है:

परिधि

संगठन BMM की परिधि पूरे संगठन या किसी संगठनात्मक इकाई हो सकती है। “संगठन” की सीमा के बाहर, उच्च स्तर की संगठनात्मक इकाइयां निचले स्तर की इकाइयों के लिए संगठन को प्रभावित करने वाली दिखाई दे सकती हैं, और उनके निर्देश नियामक स्थिति में हो सकते हैं। संगठन BMM को पूरे संगठन का प्रतिनिधित्व करना आवश्यक नहीं है। हितधारक BMM के आंशिक दृश्य का निर्माण कर सकते हैं, केवल उन व्यवसाय के उन हिस्सों को संदर्भित करते हुए जो उनकी जिम्मेदारियों और निर्णय लेने की क्षमता से संबंधित हैं।

समाप्ति

अंत में, यह यह निर्धारित करता है कि एक संगठन को क्या बनना चाहिए (तैयार-होना)। तीन स्तर हैं:

माध्यम

इसका अर्थ है कि एक संगठन को अपने लक्ष्यों को प्राप्त करने के लिए जो निर्णय लेने की आवश्यकता है, उन्हें परिभाषित करना। तीन प्रकार हैं:

प्रभावक

एक प्रभावक वह है जो एक कंपनी निर्णय लेती है जो उसे प्रभावित कर सकती है। दो मुख्य श्रेणियां हैं:

मूल्यांकन करें

जब प्रभावक में महत्वपूर्ण परिवर्तन होता है, तो कंपनी इसके प्रभाव का आकलन करेगी और जोखिमों और संभावित लाभों की पहचान करेगी। बहुत से मूल्यांकन हो सकते हैं, जो अलग-अलग हितधारकों से हो सकते हैं।

BMM के साथ सहयोग के लिए रणनीतिक योजना

OMG व्यवसाय प्रेरणा मॉडल (BMM) रणनीतिक योजनाओं के विकास, संचार और प्रबंधन के लिए एक उत्तम ढांचा प्रदान करता है। यह ढांचा व्यापक रूप से स्वीकृत रणनीतिक योजना तकनीकों के प्रतिबिंबित करता है और आपको अपनी रणनीतिक योजना में रणनीतिक चालक और रणनीतिक लक्ष्यों को निर्धारित करने में मदद करता है।

BMM रणनीतिक योजना के साथ मार्गदर्शन प्रक्रिया

शुरुआत में, BMM को लागू करने के लिए सीखने का ढलान थोड़ा तीखा हो सकता है। तत्वों के बीच जुड़ाव को बनाए रखना और देखना कठिन है, जिसके कारण BMM मार्गदर्शन प्रक्रिया उभरती है।

BMM गाइड-थ्रू आपके व्यावसायिक प्रेरणा मॉडल विकसित करने में सहायता करने के लिए एक सामान्य प्रक्रिया प्रदान करता है। एक धीरे-धीरे प्रक्रिया के माध्यम से रणनीतिक योजना के मुख्य घटक निर्धारित किए जाएंगे। परिणामी जानकारी स्वचालित रूप से एक दस्तावेज के रूप में संग्रहीत कर ली जाएगी।

BMM मार्गदर्शन प्रक्रिया के लाभ:

  1. गतिविधियों और चरणों में संरचित, निर्देशों और नमूनों के साथ एम्बेडेड
  2. गतिविधियों और चरणों को पूरा करने की स्थिति और आपकी स्थिति दिखाने वाला प्रगति संकेतक
  3. ArchiMate आरेखों में जटिल तत्वों की संरचना और जानकारी को प्रश्न करें और दृश्यीकृत करें
  4. कार्य करें और स्वचालित रूप से डिलीवरेबल्स और रिपोर्ट्स उत्पन्न करें
  5. एक चरण से दूसरे चरण में डेटा को स्वचालित रूप से ट्रांसक्राइब करें ताकि आगे के संचालन किए जा सकें या तत्वों के बीच सुसंगतता सुनिश्चित करने के लिए विभिन्न प्रकार के विश्लेषण किए जा सकें।

यह पोस्ट Deutsch, English, Español, فارسی, Français, Bahasa Indonesia, 日本語, Polski, Portuguese, Ру́сский, Việt Nam, 简体中文 और 繁體中文 में भी उपलब्ध है।