de_DEen_USes_ESfa_IRfr_FRhi_INid_IDjapl_PLpt_PTru_RUvizh_CNzh_TW

PERT चार्ट को RACI भूमिकाओं के साथ टास्क मैनेजर में एकीकृत करें

आज मैं उपयोग करना चाहता हूँ विजुअल पैराडाइम के लिए टीम सदस्यों के लिए कार्य योजना बनाने के तरीके को दिखाने के लिए सुधारित PERT चार्ट को प्रोजेक्ट प्रबंधन के लिए स्वचालित टास्क मैनेजर के रूप में “Tasifier” को स्वचालित रूप से नियुक्त किया जा सकता है।

चरण 1 — योजना के लिए शेड्यूल

एक पारंपरिक PERT चार्ट एक प्रोजेक्ट प्रबंधन उपकरण है जिसका उपयोग प्रोजेक्ट के भीतर कार्यों के योजना बनाने, संगठित करने और निर्देशित करने के लिए किया जाता है। सुधारित PERT चार्ट उपकरण विभिन्न विजुअल पैराडाइम बिल्डिंग ब्लॉक्स के साथ एकीकरण के लिए चार अतिरिक्त विशेषताएं जोड़ता है। आप इन सभी को सुधारित PERT चार्ट मॉडेलर के भीतर कर सकते हैं।

  1. जिम्मेदार व्यक्ति का चयन (कार्य का संबंध जिसके लिए जिम्मेदार है)
  2. कार्य-आधारित RACI (जिम्मेदार — उत्तरदायी — परामर्श — सूचित)
  3. कार्य को टास्क मैनेजर (विजुअल पैराडाइम टासिफायर) में
  4. टास्क मैनेजर में स्वचालित RACI
प्रोजेक्ट योजना के लिए PERT चार्ट — विजुअल पैराडाइम

चरण 2 — टीम सदस्यों को RACI भूमिका नियुक्त करें

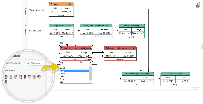
यदि आप हमारे टीम समाधान जैसे VP ऑनलाइन या टीमवर्क सर्वर का उपयोग कर रहे हैं, तो आप PERT चार्ट में कार्यों के लिए टीम सदस्यों का चयन कर सकते हैं जो जिम्मेदार होंगे। इससे कार्य योजना बनाना बहुत आसान और प्रभावी हो जाता है।

PERT चार्ट में RACI भूमिकाओं के साथ संबंधित सदस्यों को जोड़ें — विजुअल पैराडाइम

प्रत्येक कार्य के लिए RACI

किसी कार्य के लिए कौन जिम्मेदार है, इसके अलावा, आप एक विशिष्ट कार्य की विस्तृत भूमिकाओं (जिम्मेदार — उत्तरदायी — परामर्श — सूचित) को भी दर्शा सकते हैं। यदि आप PERT चार्ट को टास्क मैनेजर से समकालीन करते हैं, तो आप उस सदस्य की सूची में कार्य दिखाई देंगे जो उसके लिए “जिम्मेदार” है। और, जब सदस्य ने कार्य पूरा कर लिया है, तो उस विशिष्ट कार्य को उस सदस्य के RACI फ्लो स्कीम के अनुसार दिखाया जाएगा।

PERT चार्ट और RACI भूमिकाएं

PERT चार्ट से टास्क मैनेजर में कार्य उत्पन्न करें

जब आप सुधारित PERT चार्ट के साथ योजना आधार बनाने के लिए पूरा कर लें, तो आप PERT के कार्यों को टास्क मैनेजर। कार्य स्वचालित रूप से उत्पन्न होंगे और संबंधित सदस्यों को नियुक्त किए जाएंगे। आप उन्हें प्रोजेक्ट दृश्य या सदस्य दृश्य दोनों में देख सकते हैं।

PERT चार्ट और स्वचालित टास्क प्रबंधन

क्रियान्वयन में PERT चार्ट को चलाएं

जैसा कि उल्लेख किया गया है, जब आप PERT चार्ट में कार्यों को टास्क मैनेजर में समकालीन करते हैं, तो आप केवल उन कार्यों को देखेंगे जो पहले उन सदस्यों को जोड़े गए हैं जो उनके लिए जिम्मेदार हैं। लेकिन जब किसी सदस्य द्वारा कार्य पूरा कर लिया जाता है, तो कार्य उस अन्य सदस्य के पास बहता है जो उत्तरदायी / परामर्श / सूचित है, उस कार्य फ्लो स्कीम के अनुसार।

यह पोस्ट Deutsch, English, Español, فارسی, Français, Bahasa Indonesia, 日本語, Polski, Portuguese, Ру́сский, Việt Nam, 简体中文 और 繁體中文 में भी उपलब्ध है।