परिचय: कृत्रिम बुद्धिमत्ता के युग में टोगाफ का विकास
द टोगाफ आर्किटेक्चर डेवलपमेंट मेथड (एडीएम) लंबे समय से एंटरप्राइज आर्किटेक्चर (ईए) के लिए स्वर्ण मानक रहा है, जो डिजाइनिंग, योजना बनाने, कार्यान्वयन और एंटरप्राइज आर्किटेक्चर के नियंत्रण के लिए एक संरचित, आवर्ती ढांचा प्रदान करता है। हालांकि, पारंपरिक एडीएम वर्कफ्लो—जिनकी विशेषता है हाथ से डायग्राम बनाना, दोहराए जाने वाले दस्तावेज़, और समय लेने वाले कार्यशालाएं—को बढ़ते समय अधिक देखा जा रहा है कि धीमा, संसाधन-ग्रस्त और स्केल करने में कठिन.

प्रवेश करें कृत्रिम बुद्धिमत्ता (एआई)—एक रूपांतरकारी शक्ति जो टोगाफ के अनुप्रयोग के तरीके को फिर से परिभाषित करती है। एडीएम जीवनचक्र में एआई को एकीकृत करके, संगठन एक हाथ से बनाए गए, स्थिर दस्तावेज़ीकरण प्रक्रिया से एक गतिशील, सहयोगात्मक और बुद्धिमान मॉडलिंग अनुभव.
यह गाइड एक व्यापक, चरण-दर-चरण रूपांतरण टोगाफ एडीएम का लेंस के माध्यम से विजुअल पैराडाइम एआई, एक प्रमाणित, एकीकृत प्लेटफॉर्म जो टोगाफ को एक व्यावहारिक, लचीला और उच्च प्रभाव वाली विधि में बदल देता है.
मुख्य रूपांतरण: हाथ से ड्राफ्टिंग से बुद्धिमान सह-डिजाइन तक
“आर्किटेक्ट अब एक ड्राफ्टर नहीं है—बल्कि एक बुद्धिमान सह-डिजाइनर द्वारा सशक्त रणनीतिक निर्णय लेने वाला है।”
एआई एकीकरण एंटरप्राइज आर्किटेक्ट की भूमिका को मौलिक रूप से बदल देता है:
- पारंपरिक भूमिका: डायग्राम बनाने, रिपोर्ट लिखने और सुनिश्चित करने पर ध्यान केंद्रित करना।
- एआई-सुधारित भूमिका: ध्यान केंद्रित करना रणनीतिक दृष्टि, नवाचार और नियंत्रण, जहां एआई मॉडलिंग, विश्लेषण और दस्तावेज़ीकरण के भारी काम को संभालती है।
ADM जीवनचक्र में मुख्य परिवर्तन:
✅ परिणाम: तेजी से डिलीवरी, उच्च गुणवत्ता, अधिक नवाचार और मजबूत स्टेकहोल्डर संलग्नता।
चरण-दर-चरण मार्गदर्शिका: विजुअल पैराडाइगम के साथ AI-संवर्धित TOGAF ADM
नीचे TOGAF ADM के प्रत्येक चरण का विस्तृत चरणबद्ध अनुसरण दिया गया है, जो विजुअल पैराडाइगम की AI-संचालित क्षमताओं द्वारा सुधारित.

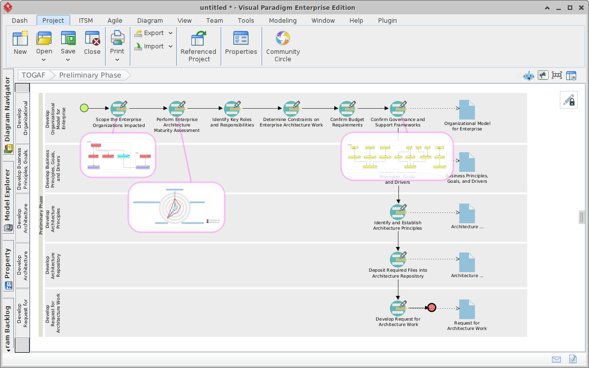
चरण 0: प्रारंभिक (संवर्धन और आधार)
पारंपरिक चुनौतियाँ:
- संवर्धन संरचनाओं की स्थापना।
- भूमिकाओं, मानकों और उपकरणों को परिभाषित करना।
- आर्किटेक्चर रिपॉजिटरी सेटअप करना।
विजुअल पैराडाइम के साथ एआई-एनहांस्ड वर्कफ्लो:
✅ एडीएम गाइड-थ्रू (प्रोसेस नैविगेटर)
- एक प्रदान करता हैस्टेप-बाय-स्टेप, इंटरैक्टिव रोडमैपआर्किटेक्चर फंक्शन सेटअप करने के लिए।
- शामिल हैइंस्ट्रक्शन पैनल बेस्ट प्रैक्टिस के साथ औरउदाहरण पैनल वास्तविक दुनिया के टेम्पलेट दिखाते हैं।
- सुनिश्चित करता है किटोगाफ 9.2/9.3, आर्किमेट 3.2, औरआईएसओ/आईईसी 42010 मानकों के साथ सुनिश्चित करता है।
✅ एआई-पावर्ड गवर्नेंस सेटअप
- एआई संगठनात्मक संरचना और व्यापार लक्ष्यों का विश्लेषण करता है ताकिआर्किटेक्चर भूमिकाओं की सिफारिश करे (उदाहरण के लिए, ईए लीड, सॉल्यूशन आर्किटेक्ट)।
- उत्पन्न करता हैकस्टमाइज्ड गवर्नेंस चार्टर औरआर्किटेक्चर सिद्धांत इंडस्ट्री बेंचमार्क्स के आधार पर।
✅ रिपॉजिटरी प्रारंभ
- AI स्वचालित रूप से भरता हैआर्किटेक्चर रिपॉजिटरी मूल टेम्पलेट के साथ (उदाहरण के लिए, एंटरप्राइज कंटेक्स्ट, कैपेबिलिटी मैप्स).
- सक्षम बनाता हैतत्काल ऑनबोर्डिंग नए प्रोजेक्ट्स के लिए।
💡 लाभ: सेटअप समय को हफ्तों से घटाता है2 दिनों से कम.
चरण A: आर्किटेक्चर दृष्टि
पारंपरिक चुनौतियाँ:
- उच्च स्तरीय व्यापार लक्ष्यों को एकत्र करना।
- दृष्टि बयानों और प्रारंभिक सीमा का निर्माण करना।
- सफलता के मापदंडों को परिभाषित करना।
विजुअल पैराडाइम के साथ एआई-सुधारित वर्कफ्लो:
✅ प्राकृतिक भाषा इनपुट → दृष्टि आरेख
- व्यापार दृष्टि को सरल अंग्रेजी में वर्णित करें:
“हम एक मोबाइल-पहले रिटेल प्लेटफॉर्म लॉन्च करना चाहते हैं ताकि 18 महीनों में ग्राहक भागीदारी में 40% की वृद्धि की जा सके।” - एआई आरेख जनरेटर तुरंत बनाता है:
- दृष्टि बयान (पाठ + दृश्य)
- उच्च स्तरीय व्यापार क्षमताएँ
- प्रारंभिक लक्षित आर्किटेक्चर संदर्भ आरेख (ArchiMate)
✅ एआई-चालित रणनीतिक ढांचे
- स्वचालित रूप से उत्पन्न करता है SWOT, PESTLE, TOWS वास्तुकला निर्माण से जुड़े विश्लेषण।
- उदाहरण: PESTLE दृष्टि को निम्न के रूप में नक्शा बनाया गया है नियामक सुसंगतता और तकनीक अपनाना आवश्यकताएं।
✅ क्षमता रेडार चार्ट (AI-द्वारा उत्पन्न)
- AI इनपुट का विश्लेषण करता है और उत्पन्न करता है रेडार चार्ट के लिए:
- व्यवसाय क्षमताएं (उदाहरण: ग्राहक एंगेजमेंट, आपूर्ति श्रृंखला लचीलापन)
- आईटी क्षमताएं (उदाहरण: क्लाउड तैयारी, डेटा अधिकारिता)
- परिपक्वता स्कोर और अंतर संकेत प्रदान करता है।
💡 लाभ: दृष्टि निर्माण में कमी हुई है 2-3 सप्ताह से 1 दिन से कम.
चरण B: व्यवसाय वास्तुकला
पारंपरिक चुनौतियाँ:
- व्यवसाय प्रक्रियाओं, भूमिकाओं और डेटा का नक्शा बनाना।
- आवश्यकता से अधिक और अक्षमता की पहचान करना।
- व्यवसाय क्षमताओं को परिभाषित करना।
विजुअल पैराडाइम के साथ एआई-सुधारित कार्यप्रवाह:
✅ AI डायग्राम जनरेटर – व्यापार प्रक्रिया मॉडलिंग
- इनपुट: “हमें ऑनलाइन खरीदारी के लिए ग्राहक ऑनबोर्डिंग प्रक्रिया को सुविधाजनक बनाने की आवश्यकता है।”
- आउटपुट: एक पूरी तरह से सुसंगत ArchiMate 3.2 डायग्राम दिखाता है:
- व्यापार एक्टर्स (ग्राहक, सेल्स एजेंट)
- व्यापार प्रक्रियाएँ (पंजीकरण, सत्यापन, ऑनबोर्डिंग)
- डेटा ऑब्जेक्ट्स (ग्राहक प्रोफाइल, KYC दस्तावेज़)
- संबंध (संघटन, संबंध)
✅ दृश्य मॉडलिंग चैटबॉट के माध्यम से संवादात्मक सुधार
- पूछताछ: “धोखाधड़ी पता लगाने की परत जोड़ें और इसे ऑनबोर्डिंग प्रक्रिया से जोड़ें।”
- AI जोड़ता है धोखाधड़ी पता लगाने सेवा और सही स्थापित करता है संघटन और ट्रिगरिंग संबंध—बिना लेआउट को बाधित किए।
✅ स्वचालित अंतर विश्लेषण (आधार बिंदु बनाम लक्ष्य)
- AI वर्तमान (आधार बिंदु) और अभीष्ट (लक्ष्य) व्यापार संरचनाओं की तुलना करता है।
- चेतावनी:
- अनुपस्थित क्षमताएँ
- अतिव्याप्त प्रक्रियाएँ
- असंगत डेटा प्रवाह
✅ वास्तविक समय की संरचनात्मक आलोचना
- AI पहचानता है:
- एकल विफलता के बिंदु (उदाहरण के लिए, एक केंद्रीय अनुमोदन नोड)
- प्रतिलोम संबंधों की कमी (उदाहरण के लिए, ग्राहक से उत्पाद टीम तक कोई फीडबैक लूप नहीं)
- असंगत नामकरण प्रथाएँ
💡 लाभ: व्यापार संरचना विकास को तेज किया गया है 65–80%, त्रुटि दरों के साथ कम10%.
चरण C: सूचना प्रणाली संरचना
पारंपरिक चुनौतियाँ:
- डेटा और एप्लिकेशन लैंडस्केप का डिज़ाइन करना।
- व्यवसाय क्षमताओं के लिए प्रणालियों का मैपिंग करना।
- अंतरक्रियाशीलता और स्केलेबिलिटी सुनिश्चित करना।
**विज़ुअल पैराडाइम के साथ एआई-सुधारित वर्कफ्लो:**

✅ एआई-संचालित एप्लिकेशन और डेटा मॉडलिंग
- इनपुट: “हमें वास्तविक समय में स्टॉक ट्रैकिंग के साथ एक स्केलेबल ई-कॉमर्स बैकएंड की आवश्यकता है।”
- एआई उत्पन्न करता है:
- एप्लिकेशन कंपोनेंट डायग्राम
- डेटा ऑब्जेक्ट मॉडल
- इंटरफेस परिभाषाएँ (एपीआई, मैसेज क्यूज़)
✅ सेमेंटिक सटीकता के लागू करना
- एआई सुनिश्चित करता है:
- सही उपयोग ArchiMate 3.2 अर्थ (उदाहरण के लिए, संघटन बनाम एग्रीगेशन)
- वैध संबंध प्रकार (उदाहरण के लिए, “उपयोग करता है” बनाम “निर्भर है”)
- उचित परत बनाना (उदाहरण के लिए, प्रस्तुति, व्यापार तर्क, डेटा परत)
✅ स्वचालित अंतर विश्लेषण
- तुलना करता है आधार आईएस आर्किटेक्चर के साथ लक्ष्य दृष्टि.
- उजागर करता है:
- विरासत प्रणालियाँ जिन्हें बंद करना होगा
- एकीकरण को रोकने वाली डेटा सिलो
- भविष्य के स्केलेबिलिटी के लिए अनुपस्थित एपीआई
✅ एआई-चालित प्रणाली सिफारिशें
- सुझाव:
- माइक्रोसर्विस आर्किटेक्चर पैटर्न
- क्लाउड मार्ग स्थानांतरण (AWS/Azure/GCP)
- डेटा शासन ढांचे
💡 लाभ: डिज़ाइन सटीकता में सुधार, साथ ही मैनुअल समीक्षा समय में 90% कमी.
चरण D: प्रौद्योगिकी संरचना
पारंपरिक चुनौतियाँ:
- इंफ्रास्ट्रक्चर और प्लेटफॉर्म का चयन करना।
- डेप्लॉयमेंट मॉडल और सुरक्षा नियंत्रणों को परिभाषित करना।
- एंटरप्राइज मानकों के साथ संरेखण सुनिश्चित करना।
**विजुअल पैराडाइम के साथ एआई-सुधारित वर्कफ्लो:**
✅ एआई-चालित इंफ्रास्ट्रक्चर मॉडलिंग
- इनपुट: “नए प्लेटफॉर्म के लिए सुरक्षित, स्केलेबल क्लाउड इंफ्रास्ट्रक्चर डिज़ाइन करें।”
- एआई उत्पन्न करता है:
- प्रौद्योगिकी घटक आरेख (उदाहरण के लिए, कुबरनेटीस क्लस्टर, लोड बैलेंसर, फायरवॉल)
- नेटवर्क टॉपोलॉजी मानचित्र
- सुरक्षा क्षेत्र और डेटा प्रवाह आरेख
✅ सुसंगतता और सुरक्षा प्रमाणीकरण
- एआई तुलना करता है:
- NIST, ISO 27001, GDPR
- एंटरप्राइज सुरक्षा नीतियाँ
- असुसंगत विन्यासों को चिह्नित करता है (उदाहरण के लिए, अनएन्क्रिप्टेड डेटा रिस्ट पर)
✅ एआई-संचालित लागत और प्रदर्शन अनुमान
- अनुमान:
- क्लाउड संसाधन लागत
- स्केलेबिलिटी सीमाएँ
- आपदा बचाव आवश्यकताएँ
💡 लाभ: प्रौद्योगिकी संरचना डिज़ाइन समय में कमी हुई है70%, निर्मित अनुपालन जांच के साथ।
चरण E: अवसर और समाधान
पारंपरिक चुनौतियाँ:
- पहल को अग्रता देना।
- कार्य पैकेज को परिभाषित करना।
- माइग्रेशन रोडमैप बनाना।
**विजुअल पैराडाइम के साथ एआई-सुधारित वर्कफ्लो:**
✅ एआई-चालित कार्य पैकेज उत्पादन
- इनपुट: “अगले 12 महीनों के लिए शीर्ष 5 पहलों को अग्रता दें।”
- एआई:
- पहलों का ग्रेडिंग करता है व्यापार मूल्य, जोखिम, प्रयास
- उन्हें समूहित करता है चरणबद्ध कार्य पैकेज
✅ स्वचालित माइग्रेशन रोडमैप उत्पादन
- एआई बनाता है एक दृश्य समयरेखादिखाता है:
- संक्रमण वास्तुकला
- चरणबद्ध डिलीवरी माइलस्टोन
- परियोजनाओं के बीच निर्भरता
✅ निर्भरता मैपिंग और जोखिम मूल्यांकन
- AI पहचानता है:
- महत्वपूर्ण मार्ग निर्भरताएँ
- उच्च जोखिम वाली अंतर्निर्भरताएँ
- संभावित बॉटलनेक
💡 लाभ: रोडमैप निर्माण में कमी हुई हफ्तों से घंटों.
चरण F: स्थानांतरण योजना
पारंपरिक चुनौतियाँ:
- विस्तृत योजना निर्माण और संसाधन योजना।
- हितधारकों के समन्वय।
- बजट निर्धारण और खरीदारी।
**AI-सुधारित कार्यप्रवाह विजुअल पैराडाइम के साथ:**
✅ AI-जनित प्रोजेक्ट समयरेखा और गैंट चार्ट
- स्वचालित रूप से कार्य पैकेजों की योजना बनाता है:
- अनुमानित अवधि
- संसाधन आवंटन
- माइलस्टोन और डिलीवरेबल
✅ हितधारक समन्वय उपकरण
- AI उत्पन्न करता है कस्टमाइज्ड संचार डेक के लिए:
- एग्जीक्यूटिव्स (उच्च स्तरीय दृष्टि, आरओआई)
- आईटी टीमें (तकनीकी विशिष्टताएँ, समयरेखा)
- कानूनी/सुरक्षा (नियामक समन्वय)
✅ बजट और संसाधन अनुमान
- AI अनुमान:
- श्रम लागत
- क्लाउड खर्च
- तृतीय पक्ष लाइसेंसिंग
💡 लाभ: माइग्रेशन योजना पूरी हुई दिन, महीनों के बजाय।
चरण G: कार्यान्वयन निगमन
पारंपरिक चुनौतियाँ:
- प्रगति का निरीक्षण।
- परिवर्तन अनुरोधों का प्रबंधन।
- अनुपालन सुनिश्चित करना।
**विजुअल पैराडाइम के साथ एआई-सुधारित वर्कफ्लो:**
✅ रियल-टाइम प्रगति डैशबोर्ड
- एआई ट्रैक करता है:
- माइलस्टोन पूर्णता
- आर्किटेक्चर अनुपालन
- विचलन चेतावनियाँ
✅ एआई-संचालित परिवर्तन प्रबंधन
- परिवर्तन अनुरोधों का स्वचालित रूप से मूल्यांकन करता है:
- मौजूदा आर्किटेक्चर
- TOGAF मानक
- व्यवसाय लक्ष्य
✅ स्वचालित ऑडिट ट्रेल एवं ट्रेसेबिलिटी
- प्रत्येक परिवर्तन को लॉग किया जाता है:
- उत्पत्ति (कौन, कब, क्यों)
- आर्किटेक्चर पर प्रभाव
- रणनीतिक लक्ष्यों से संबंध
💡 लाभ: निगमन बन जाता है सक्रियप्रतिक्रियात्मक नहीं।
चरण H: आर्किटेक्चर परिवर्तन प्रबंधन
पारंपरिक चुनौतियाँ:
- विकसित होती व्यापार आवश्यकताओं का प्रबंधन।
- समय के साथ आर्किटेक्चर को अद्यतन करना।
- निरंतरता सुनिश्चित करना।
**विजुअल पैराडाइम के साथ एआई-सुधारित वर्कफ्लो:**
✅ जीवंत आर्किटेक्चर मॉडल
- मॉडल हैं गतिशील और अद्यतनीय.
- एआई निरंतर निगरानी करता है:
- लक्ष्य आर्किटेक्चर से विचलन
- उभरते जोखिम
- नए नियामक आवश्यकताएँ
✅ एआई-चालित पुनर्आर्किटेक्चर सुझाव
- सुझाव:
- रिफैक्टरिंग रणनीतियाँ
- तकनीक अद्यतन चक्र
- क्षमता सुधार
💡 लाभ:आर्किटेक्चर बना रहता हैअनुकूल और भविष्य के लिए तैयार.
विजुअल पैराडाइग्म में मुख्य एआई विशेषताएं: सारांश
तुरंत लाभ
AI-सुधारित TOGAF के साथ सफलता के लिए सर्वोत्तम प्रथाएं
- एक स्पष्ट दृष्टि के साथ शुरुआत करें
चरण A में अपनी दृष्टि के त्वरित प्रोटोटाइप और प्रमाणीकरण के लिए AI का उपयोग करें। - ADM गाइड-थ्रू का लाभ उठाएं
निगमन और स्थिरता बनाए रखने के लिए प्रक्रिया नेविगेटर का उपयोग करें। - संवादात्मक मॉडलिंग का समझदारी से उपयोग करें
स्पष्ट, विशिष्ट प्रॉम्प्ट पूछें (उदाहरण के लिए: “प्रदर्शन में सुधार के लिए कैशिंग लेयर जोड़ें”)। - AI आउटपुट की पुष्टि करें
हमेशा रणनीतिक संरेखण और तर्क के लिए AI-जनित मॉडलों की समीक्षा करें। - मौजूदा उपकरणों के साथ एकीकृत करें
Visual Paradigm के उपयोग करें क्लाउड/डेस्कटॉप सिंक टीमों के बीच सहयोग करने के लिए। - अपनी टीम को प्रशिक्षित करें
आर्किटेक्ट्स को उन्नत कौशल में निवेश करें AI-सहायता वाले मॉडलिंग और आलोचनात्मक मूल्यांकन.
निष्कर्ष: एंटरप्राइज आर्किटेक्चर का भविष्य बुद्धिमान है
AI का एकीकरण TOGAF ADM के माध्यम से Visual Paradigm केवल दक्षता में वृद्धि नहीं है—यह एक पैराडाइम शिफ्ट.
🚀 से: एक कठोर, दस्तावेज़-आधारित प्रक्रिया
🚀 के लिए: एक गतिशील, बुद्धिमान और सहयोगात्मक डिज़ाइन इंजन
आर्किटेक्ट्स अब ड्रॉइंग उपकरणों से बंधे नहीं हैं—वे हैं रणनीतिक नवाचारकर्ता, AI द्वारा सशक्त किए गए:
- तेजी से सोचें,
- स्मार्ट डिज़ाइन करें,
- जल्दी ही मूल्य प्रदान करें।
साथ में विज़ुअल पैराडाइम एआई, टोगाफ अब एक बोझ नहीं है—यह एक प्रतिस्पर्धात्मक लाभ.
अगले चरण
- विज़ुअल पैराडाइम डाउनलोड करें (मुफ्त परीक्षण उपलब्ध)
- एडीएम गाइड-थ्रू का अन्वेषण करें प्लेटफॉर्म में
- एआई डायग्राम जनरेटर का प्रयोग करें वास्तविक दुनिया के प्रारूप के साथ
- विज़ुअल पैराडाइम समुदाय में शामिल हों वेबिनार, टेम्पलेट और उत्तम व्यवहार के लिए
🔗 प्रवेश करें: https://www.visual-paradigm.com
📞 संपर्क करें: [email protected]
“कॉर्पोरेट वार्चिटेक्चर का भविष्य केवल डिजिटल नहीं है—यह बुद्धिमान है।”
— विज़ुअल पैराडाइम, 2026
यह पोस्ट Deutsch, English, Español, فارسی, Français, Bahasa Indonesia, 日本語, Polski, Portuguese, Ру́сский, Việt Nam, 简体中文 और 繁體中文 में भी उपलब्ध है।













