ईआर डायग्राम्स का परिचय

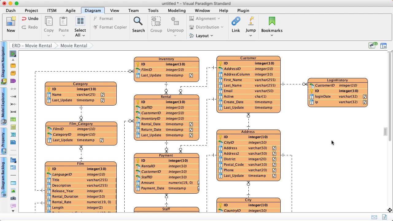
एन्टिटी रिलेशनशिप (ईआर) डायग्राम्स एक शक्तिशाली तरीका प्रदान करते हैं जिससे एक सिस्टम की डेटा आवश्यकताओं और विभिन्न एन्टिटीज के बीच संबंधों का दृश्य रूप से प्रतिनिधित्व किया जा सकता है। वे डेटाबेस डिजाइन में विशेष रूप से उपयोगी हैं, जहां विभिन्न एन्टिटीज के बीच संबंधों को समझना एक कुशल और प्रभावी डेटाबेस संरचना बनाने के लिए महत्वपूर्ण है। ईआर डायग्राम्स विभिन्न एन्टिटीज, उनके गुणों और उनके बीच मौजूद संबंधों की पहचान करने में मदद करते हैं, जिससे डेटा मॉडल का व्यापक अवलोकन प्रदान किया जाता है।
ईआर डायग्राम्स डेवलपर्स, डिजाइनर्स और स्टेकहोल्डर्स दोनों के लिए एक मूल्यवान उपकरण हैं। डेवलपर्स और डिजाइनर्स ईआर डायग्राम्स का उपयोग डेटा मॉडल की आवश्यकताओं को समझने और एक अनुकूलित डेटाबेस स्कीमा बनाने के लिए कर सकते हैं, जो दोनों कुशल और रखरखाव में आसान हो। दूसरी ओर, स्टेकहोल्डर्स ईआर डायग्राम्स का उपयोग सिस्टम की डेटा आवश्यकताओं को दृश्य रूप से देखने और डिजाइन को सुधारने के लिए प्रतिक्रिया देने के लिए कर सकते हैं।
समग्र रूप से, ईआर डायग्राम्स डेटाबेस डिजाइन का एक आवश्यक हिस्सा हैं और विभिन्न उद्योगों और एप्लिकेशन में व्यापक रूप से उपयोग किए जाते हैं। ईआर डायग्राम्स के उपयोग से डेवलपर्स, डिजाइनर्स और स्टेकहोल्डर्स यह सुनिश्चित कर सकते हैं कि डेटा मॉडल को सिस्टम की आवश्यकताओं के अनुरूप डिजाइन किया गया है, जिससे एक कुशल और प्रभावी डेटाबेस प्राप्त होता है।
ईआर डायग्राम के घटक
ईआर डायग्राम तीन मुख्य घटकों से बना होता है: एन्टिटीज, गुण और संबंध। इन घटकों का उपयोग डेटा मॉडल और विभिन्न एन्टिटीज के बीच संबंधों के दृश्य रूप से प्रतिनिधित्व के लिए किया जाता है।
- एन्टिटीज:डेटा मॉडल में प्रतिनिधित्व किए गए वास्तविक दुनिया के वस्तुएं, जैसे एक ग्राहक या एक आदेश, जो एक अद्वितीय पहचान रखते हैं।

- गुण:एन्टिटी के गुण, जैसे नाम, पता या आईडी, जो एन्टिटी के बारे में अतिरिक्त जानकारी प्रदान करते हैं और इसे अन्य एन्टिटीज से अलग करते हैं।
- संबंध:दो या अधिक एन्टिटीज के बीच के संबंध, जो उनके एक दूसरे से संबंध को वर्णित करते हैं।
- एक-से-एक संबंध:एक संबंध जहां एक एन्टिटी दूसरी एन्टिटी के साथ एक-से-एक संबंध में जुड़ी होती है, जिसका अर्थ है कि प्रत्येक एन्टिटी केवल एक अन्य एन्टिटी से जुड़ी होती है।

- एक-से-बहुत संबंध:एक संबंध जहां एक एन्टिटी बहुत सारी एन्टिटीज से जुड़ी होती है, जबकि प्रत्येक संबंधित एन्टिटी केवल एक एन्टिटी से जुड़ी होती है।
- बहुत-से-बहुत संबंध:एक संबंध जहां कई एन्टिटीज बहुत सारी एन्टिटीज से जुड़ी होती हैं, और प्रत्येक एन्टिटी बहुत सारी अन्य एन्टिटीज से जुड़ सकती है।

- कार्डिनैलिटी:एक संबंध में दूसरी एन्टिटी के साथ जुड़ सकने वाली एन्टिटीज की संख्या।
- मोडैलिटी:एक संबंध में एन्टिटी के भागीदारी का स्तर, जो वैकल्पिक या अनिवार्य हो सकता है।
- प्राथमिक कुंजी:प्राथमिक कुंजी (पीके) डेटाबेस डिजाइन में एन्टिटी-रिलेशनशिप डायग्राम्स (ईआरडी) का एक महत्वपूर्ण पहलू है। यह एक ऐसा गुण है जो डेटाबेस टेबल में प्रत्येक रिकॉर्ड की पहचान करता है। प्राथमिक कुंजी सुनिश्चित करती है कि टेबल में कोई दोहराव रिकॉर्ड नहीं है। दूसरे शब्दों में, यह सुनिश्चित करता है कि टेबल में प्रत्येक रिकॉर्ड अद्वितीय है और अस्पष्टता के बिना पहचाना जा सकता है।
नीचे दिए गए ईआरडी उदाहरण में एक एन्टिटी ‘प्रोडक्ट’ को प्राथमिक कुंजी गुण ‘आईडी’ के साथ दिखाया गया है, और डेटाबेस में टेबल रिकॉर्ड्स का पूर्वावलोकन दिया गया है। तीसरा रिकॉर्ड अमान्य है क्योंकि आईडी ‘पीडीटी-0002’ का मान पहले से ही एक अन्य रिकॉर्ड द्वारा उपयोग किया जा चुका है।

विदेशी कुंजी:विदेशी कुंजी, जिसे आमतौर पर एफके के रूप में संक्षिप्त किया जाता है, डेटाबेस में एन्टिटीज के बीच संबंध स्थापित करने के लिए एक महत्वपूर्ण तत्व है। यह एक अन्य टेबल में प्राथमिक कुंजी के संदर्भ को दर्शाता है और दो टेबल के बीच संबंध स्थापित करने के लिए उपयोग किया जाता है। प्राथमिक कुंजी के विपरीत, विदेशी कुंजी में दोहराव मान हो सकते हैं। इसका कारण यह है कि एक टेबल में बहुत सारे रिकॉर्ड एक ही रिकॉर्ड के संदर्भ में हो सकते हैं। डेटाबेस डिजाइन में विदेशी कुंजी के उपयोग से डेटा अखंडता और सुसंगतता सुनिश्चित होती है, क्योंकि यह संबंधित टेबल के बीच संदर्भी अखंडता को लागू करता है।

यह पोस्ट Deutsch, English, Español, فارسی, Français, Bahasa Indonesia, 日本語, Polski, Portuguese, Ру́сский, Việt Nam, 简体中文 और 繁體中文 में भी उपलब्ध है।













