Слой мотивации в ArchiMate является важным аспектом архитектуры предприятия, который фокусируется на причинах и мотивациях, лежащих в основе бизнес-решений. Этот
Продолжить чтениеРубрика: TOGAF
Полное руководство по элементам мотивации в ArchiMate и их роли в TOGAF ADM
Введение Фреймворк ArchiMate включает элементы мотивации, предназначенные для моделирования мотиваций или причин, определяющих проектирование или изменение корпоративной архитектуры (EA). Эти
Продолжить чтение
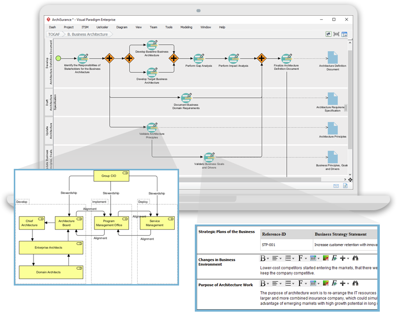
Обзорное руководство: Интеграция ArchiMate и TOGAF для эффективной архитектуры предприятия
Введение Язык моделирования ArchiMate и фреймворк TOGAF — это два широко используемых стандарта архитектуры предприятия. Они дополняют друг друга и
Продолжить чтение
ArchiMate® 3: Полный обзор
Введение В постоянно меняющейся среде корпоративных архитектур эффективная коммуникация имеет первостепенное значение. Стандарт ArchiMate® выступает в качестве международного графического языка,
Продолжить чтение
TOGAF 10: Преобразование архитектуры предприятия для будущего
Введение В динамичной сфере архитектуры предприятий стандарт TOGAF 10 выступает как маяк инноваций и адаптивности. Свои корни он ведет с
Продолжить чтение
TOGAF 10: Что нового?
Введение TOGAF 10, последнее издание Архитектурного фреймворка The Open Group, известного как Стандарт TOGAF, 10-е издание, вводит несколько улучшений, нацеленных
Продолжить чтение
Исследование инноваций стандарта TOGAF® 10-го издания
Введение Представление стандарта TOGAF® 10-го издания ознаменовало собой значительный прорыв в области архитектуры предприятий (EA). Последняя редакция была тщательно разработана
Продолжить чтение
Путешествие к превосходству в области корпоративной архитектуры: раскрытие инноваций в TOGAF 10
Ожидаемый стандарт TOGAF, 10-е издание, наконец-то появился, обещая множество улучшений и функций, которые упростят внедрение лучших практик в области корпоративной
Продолжить чтение
TOGAF ADM: Краткое введение
Архитектурная система The Open Group, или TOGAF®, — это не просто запоминающийся аббревиатура; это динамичный инструмент, который направляет развитие корпоративной
Продолжить чтениеПолное руководство по методологии разработки архитектуры (ADM) в TOGAF
Введение Погрузитесь в сложный мир методологии разработки архитектуры (ADM) TOGAF с помощью нашего всестороннего руководства. Как сердце TOGAF, ADM представляет
Продолжить чтение