امروز بهترین ابزارهای UML موجود را بررسی خواهیم کرد.
UML چیست
مخفف UML به معنای زبان مدلسازی یکپارچه. این زبان برای اولین بار در اواخر دهه 1990 ظاهر شد و همچنان نقش حیاتی در هر تلاش توسعه نرمافزار ایفا میکند.
توسعهدهندگان سیستم و نرمافزار میتوانند از UML برای مشخص کردن، تجسم، تولید و مستندسازی آثار برای سیستمهای نرمافزاری و همچنین مدلسازی کسبوکار و سایر سیستمهای غیرنرمافزاری استفاده کنند.
UML مجموعهای قدرتمند از ابزارها را برای ایجاد انواع مختلف نمودارها برای تیمهای توسعه فراهم میکند. این نمودارها به دو نوع تقسیم میشوند: نمودارهای ساختاری و نمودارهای رفتاری. نمودارهای ساختاری اجزای ایستا و ساختاری سیستم را نشان میدهند. نمودارهای رفتاری رفتار دینامیک سیستم یا نحوه پاسخ آن به محرکها را نشان میدهند. انواع دیگری از نمودارها نیز در این دو نوع نمودار وجود دارد.
توسعهدهندگان میتوانند از UML برای ایجاد انواع مختلف نمودارها برای نمایندگی پروژههای خود استفاده کنند. برای نمودار کشی برنامههای بزرگ سازمانی، UML ایدهآل است. تیمها میتوانند به راحتی دامنه پروژههای خود را با استفاده از UML تجسم کنند. زیرا معماری خوب هرگز از مد نمیافتد، UML هنوز هم پس از 25 سال قابل استفاده است.
چرا UML

استفاده از UML میتواند به شما کمک کند تا چیزها را واضحتر ببینید. نه تنها این، بلکه استفاده از نمودارهای UML اجازه میدهد تا روشی منسجمتر برای مدلسازی جریانهای کاری داشته باشید که خوانایی و کارایی را بهبود میبخشد.
چگونه نرمافزار نمودار UML را انتخاب کنیم؟
شما باید عوامل زیر را در هنگام انتخاب بهترین نرمافزار نمودار UML در نظر بگیرید:
- UML از تعداد زیادی نوع نمودار پشتیبانی میکند. نرمافزار UML باید به شما اجازه دهد تا همه نوع نمودارها را ایجاد کنید. نوع نمودارهایی مانند نمودار زمانبندی چندان رایج نیست و ممکن است بخواهید ببینید آیا این نوع پشتیبانی میشود.
- آیا این ابزار به شما اجازه میدهد تا نمودارهای متعددی ایجاد کنید؟ برخی از مدلسازهای رایگان UML به شما اجازه میدهند تا تعداد محدودی از نمودارها را ایجاد کنید.
- استفاده آسان. به دقت بررسی کنید زیرا برخی از نوع نمودارها نسبتاً پیچیده هستند و همه ابزارهای UML از آنها به روشی آسان برای استفاده پشتیبانی نمیکنند.
- آیا از مدلسازی یا نمودار کشی پشتیبانی میکند؟ یک مدلساز UML به شما اجازه میدهد تا عناصر مدل را در نمودارها دوباره استفاده کنید. یک مدلساز خوب UML حتی میتواند به مدل شما اجازه دهد که تکامل یابد و به حفظ قابلیت ردیابی کمک کند.
- ویژگیها و قابلیتهای ارائه شده
- پشتیبانی از همکاری
- مستندسازی / تولید گزارش
- پشتیبانی چندسکویی
- مهندسی کد و MDA
- پشتیبانی از استانداردها و نوعهای دیگر نمودار (به عنوان مثال، نمودار جریان، ArchiMate برای EA، BPD برای مدیریت فرآیند کسبوکار، SysML، و غیره)
- عملکرد واردات و صادرات به فرمتهای مختلف فایل
بهترین نرمافزارهای مدلسازی UML چیست؟
برای مدلسازی و نمودار کشی UML، تعداد زیادی نرمافزار UML در بازار وجود دارد. در زیر یک مجموعه کاملاً انتخاب شده از 30 ابزار UML دستچین شده ارائه شده است که شامل ویژگیهای محبوب، مزایا و معایب است. هم نرمافزارهای تجاری و هم نرمافزارهای متنباز یا رایگان UML در این لیست مقایسهای گنجانده شدهاند.
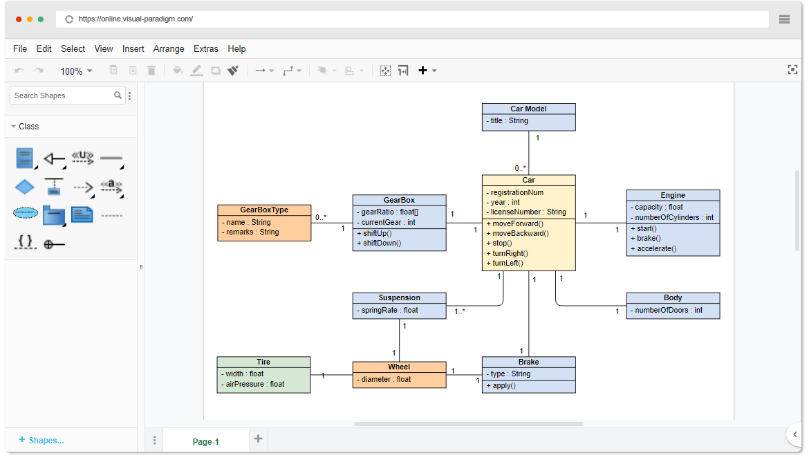
Visual Paradigm یک نرمافزار کامل مدلسازی UML است. این نرمافزار در دو نسخه ارائه میشود: یک نسخه دسکتاپ که یک مدلساز UML است و یک نسخه اینترنتی که یک ابزار نمودار کشی است.

یکی از پرکاربردترین برنامههای نمودار کشی، Visual Paradigm است. Visual Paradigm راهحل مناسبی است اگر به یک ابزار UML ساده، اما قدرتمند و آسان برای استفاده نیاز دارید تا نیازهای نمودار کشی UML خود را برآورده کنید.
Visual Paradigm دارای تعداد زیادی قابلیت مدلسازی است که ایجاد نمودارهای UML را ساده میکند. این نرمافزار ابزارهای پایه را با بررسی نحوی UML به صورت آنی ترکیب میکند. همچنین با تمام نوعهای نمودار UML 2.x کار میکند. ویرایشگر نمودار توالی آن یکی از کاربرپسندترین ویرایشگرهای موجود است.
Visual Paradigm ویرایش درونخطی برای اعضای کلاس را فراهم میکند، همچنین یک ویرایشگر نمودار توالی یکپارچه که هم تعاملی و هم آسان برای استفاده است.
Visual Paradigm همچنین دارای یک رابط افزونه است که به شما اجازه میدهد ویژگیها و اشکال خود را بر اساس نیازهای خود بسازید.
Visual Paradigm Online یک ابزار نمودار کشی آنلاین است. شما میتوانید تعداد نامحدودی از نمودارها، چارتها و سایر تصاویر را از انواع مختلف نمودارها، از جمله UML، نمودارهای جریان، BPMN، ERD، DFD، ArchiMate و غیره ایجاد کنید.

3. StarUML

StarUML یک ابزار نمودار کشی و مدلسازی برای نمودارهای UML است. StartUML 2 با UML 2.x سازگار است و 11 نوع مختلف نمودار دارد.
4. Diagrams.net

Diagrams.net (previously draw.io) is an easy-to-use drag-and-drop diagram maker. It can be used for a variety of diagram types, including UML and flowcharts. If you’re looking for a simple drag-and-drop UML solution, draw.io will suffice.
5. Cacoo
![]()
Cacoo یک ابزار آنلاین است که به شما اجازه میدهد تا نمودارهای UML، وایرفریمها و نمودارهای جریان ایجاد کنید. این نرمافزار به عنوان یک برنامه نرمافزاری و همچنین یک ابزار اینترنتی ارائه میشود. همچنین الگوهای طراحی برای توسعه، مدیریت پروژههای محصول/طراحی، بازاریابی، کسبوکار، عمومی و الگوهای سفارشی در Cacoo موجود است. فرمتهای PNG، SVG، PDF، PS، PPT و سایر فرمتها برای صادرات در دسترس هستند.
6. Gliffy

بسیاری از نمودارهای UML میتوانند با استفاده از تمها و الگوهای Gliffy ترسیم شوند. رابط کشیدن و رها کردن توسط Gliffy پشتیبانی میشود. این به شما امکان میدهد تقریباً هر چیزی را که میتوانید روی یک تخته سفید طراحی کنید، اما در یک محیط مجازی. برای کاربرانی که یک راهحل UML دستنویس را ترجیح میدهند، این ممکن است بهترین گزینه نباشد.
7. Microsoft Visio
Microsoft Visio یک برنامه محبوب برای نمودار کشی UML است. به راحتی میتوان آن را با سایر برنامههای Microsoft Office متصل کرد زیرا بخشی از خانواده Microsoft Office است.
8. Moqups

Moqups یک ابزار آنلاین است که به شما اجازه میدهد به سرعت نمودارهای جریان و نمودارهای UML ایجاد کنید. این به شما اجازه میدهد هر فرآیندی را با کشیدن و رها کردن اشکال تجسم کنید.
9. Altova

Altova UModel allows users to create UML-based application models and generate Java, C#, or Visual Basic.NET code as well as project documentation. They can also convert existing programs into UML 2 software architecture diagrams, fine-tune their designs, and generate code to complete round trips.
10. Umple

Umple یک مدل رایگان و متنباز برای ادغام ساختارهای متنی UML در زبانهای برنامهنویسی، تولید کد و مدلسازی آسان UML است. این ابزار به صورت آنلاین، به عنوان یک افزونه Eclipse یا به عنوان یک Jar خط فرمان مستقل قابل استفاده است.
11. UMLetino

این یک ابزار رایگان و متنباز برای نمودار کشی UML است که هر کسی میتواند از آن برای ایجاد نمودارهای UML استفاده کند. نیازی به نصب ندارد و میتوان به سادگی در مرورگر خود از آن استفاده کرد.
12. Astah

Astah یک ویرایشگر UML است که میتوان از آن برای ایجاد نقشههای ذهنی نیز استفاده کرد. این یک ابزار فوقالعاده UML برای تجسم هسته ایدههای شما قبل از شروع به کدنویسی است. Astah UML یک برنامه ساده برای یادگیری و استفاده است که به شما در ایجاد نمودارهای UML مورد نیازتان کمک میکند.
13. BOUML

BOUML یک مدلساز است که با یک ابزار رایگان UML2 ارائه میشود. این به مشخص کردن و تولید کد C++، Java، PHP، Python و MySQL کمک میکند. این نرمافزار بر روی Windows، Linux و MacOS X کار میکند و به شما اجازه میدهد به طور همزمان در C++، Java، PHP، Python، MySQL و سایر زبانها برنامهنویسی کنید.
14. SketchBoard

Sketchboard یک پلتفرم آنلاین با یک بوم یا تخته سفید نامحدود است که به کاربران اجازه میدهد به سرعت تعداد بیشماری از نمودارهای UML را بسازند و اسناد نرمافزاری را برای مطابقت با نیازهای پیچیده خود ترسیم کنند.
15. yUML

yUML، یک برنامه آنلاین، میتواند به عنوان یک راهحل یکجا برای نویسندگان، معماران و توسعهدهندگان در نظر گرفته شود تا با ایجاد و به اشتراکگذاری نمودارهای UML ساده و گسترده در چند دقیقه، کار خود را بهتر درک کنند و این ابزار را به بهترین ابزار نمودار کشی UML در سال 2022 تبدیل کند.
ویرایشگر UML Violet یک ابزار دیگر ساده برای یادگیری و استفاده از نمودار کشی UML است. این یک برنامه چندسکویی برای دانشجویان، برنامهنویسان و نویسندگانی است که نیاز دارند به سرعت نمودارهای UML تولید کنند. مزیت این ابزار این است که یک برنامه قابل حمل است که میتوانید آن را به فلش USB یا هر دستگاه دیگری کپی کنید و هر زمان که نیاز به ترسیم نمودار داشتید، بدون نیاز به طی کردن یک فرآیند نصب طولانی از آن استفاده کنید.
17. GitMind

مفاهیم پایه را به مواد غنی و تعاملی تبدیل کنید. GitMind یک ابزار آنلاین فوقالعاده برای ایجاد انواع مختلف نمودارها، از جمله UML، به صورت رایگان است. اگر از این ابزار به عنوان سازنده روزانه نمودار UML خود استفاده کنید، میتوانید الگوهای قابل تنظیمی دریافت کنید که به شما کمک میکند به سرعت و به آسانی نمودارهای UML تولید کنید.
17. مدلساز ایدههای نرمافزاری

مدلساز ایدههای نرمافزاری یک ابزار طراحی برای ایجاد UML، SysML، ERD، ArchiMate و نمودارهای جریان با استفاده از UML، SysML، ERD و ArchiMate است. این یکی از مفیدترین ابزارهای رایگان UML برای ایجاد داستانهای کاربری و ارائه پشتیبانی از وایرفریم است. این ابزار با مجموعهای از سبکهای از پیش تعریف شده ارائه میشود که نمودارهای شما را جذابتر میکند.
19. Dia

Dia یک ابزار نمودار کشی مبتنی بر GTK± برای GNU/Linux، MacOS X، Unix و Windows است که توسط پروژه GNOME توسعه یافته و تحت مجوز GPL مجوزدهی شده است. این ابزار بر اساس برنامه تجاری Windows به نام “Visio” است، اگرچه ترجیح میدهد از نمودارهای غیررسمی برای استفادههای غیررسمی استفاده کند. Dia میتواند برای ایجاد انواع مختلف نمودارها استفاده شود و اکنون اشیاء خاصی برای کمک به ایجاد نمودارهای رابطه موجودیت، نمودارهای UML، نمودارهای جریان، نمودارهای شبکه و انواع دیگر نمودارها دارد.
۲۰. مدلیو

اولین محیط مدلسازی، مدلیو بود. این ابزار از BPMN و UML پشتیبانی میکند. این یکی از بهترین ابزارهای رایگان UML است که از انواع مدلها و نمودارها پشتیبانی میکند. قابلیت واردات/صادرات XMI مدلیو به شما این امکان را میدهد که مدلهای UML2 را بین ابزارهای دیگر منتقل کنید.
راپسودی طراحی سیستمهای مهندسی IBM یک خانواده محصول است که شامل انواع راهحلهای مدلسازی و طراحی UML میباشد. این ابزار میتواند به شما در مدیریت پیچیدگیهایی که بسیاری از شرکتها هنگام توسعه محصولات و سیستمها با آن مواجه هستند، کمک کند.
۲۲. مدلسفر باز
مدلسفر باز یک ابزار عالی برای مدلسازی دادهها، فرآیندها و مهندسی است. این برنامه مستقل از پلتفرم است و دارای رابطهای کاربری به زبانهای انگلیسی و فرانسوی میباشد. تحلیلگران سیستم میتوانند از این ابزار رسم UML برای ترکیب تولید نمودارهای جریان داده و فرآیندهای کسبوکار استفاده کنند.
۲۳. دیاگرامو

دیاگرامو یک نرمافزار آنلاین رسم نمودار جریان HTML5 است که رایگان و متنباز میباشد. نصب و راهاندازی آن بر روی سرور شما ساده است.
۲۴. جنمایمدل

جنمایمدل به عنوان ابزاری برای ایجاد نمودارهای UML آغاز شد. پشتیبانی از آرکیمیت و BPMN و همچنین مدلسازی کسبوکار به آن اضافه شده است. این ابزار دارای یک کتابخانه مدل متمرکز است که امکان همکاری در مدلسازی به صورت زمان واقعی را فراهم میکند.
۲۵. وایتاستار UML
وایتاستار UML یک ابزار مدلسازی عمومی ضروری دیگر است که تمام قابلیتهایی را دارد که میتوان آنها را به زمینههای جدید تطبیق داد، مانند پشتیبانی از رشتههای یونیکد.
۲۶. امبرو
شما میتوانید در امبرو با استفاده از یک فایل ترکیب استاندارد یا فرمت طراحی، نمودارها را ایجاد کنید. این ابزار نمودارهای توالی را ارائه میدهد، درست مانند سایر ابزارهای رسم UML، تا به شما کمک کند توالی تعاملات و نحوه انجام فعالیتها را نشان دهید. همچنین از انواع تولیدکنندگان کد، از جمله اکشناسکریپت، جاوا، جاوااسکریپت، پاسکال و دیگران پشتیبانی میکند.
۲۷. پلانیوامال
پلانیوامال یک مؤلفه است که به کاربران این امکان را میدهد که نمودارهای توالی، نمودارهای مورد استفاده، نمودارهای کلاس، نمودارهای فعالیت، نمودارهای مؤلفه، نمودارهای حالت، نمودارهای استقرار، نمودارهای شی و رابطهای گرافیکی وایرفریم را به سرعت و به راحتی ایجاد کنند. زبانی که برای تعریف نمودارها استفاده میشود، ساده و شهودی است. پلانیوامال همچنین با ویکیها و انجمنهایی مانند NodeBB، Confluence Cloud، Ikiwiki و Slack سازگار است.
۲۸. آرگو UML
آرگو UML محبوبترین ابزار مدلسازی UML متنباز است و از تمام نمودارهای UML 1.4 پشتیبانی میکند. این ابزار به ده زبان در دسترس است و بر روی هر پلتفرم جاوا اجرا میشود. آرگو UML 0.26 و 0.26.2 بیش از ۸۰,۰۰۰ بار دانلود شده و در سرتاسر جهان مورد استفاده قرار میگیرد. مجوز عمومی اکلپس (EPL) 1.0 به آرگو UML اعمال میشود.
۲۹. انکلاس
انکلاس یک ابزار رایگان برای تولید نمودارهای کلاس UML است که با هر دو زبان C# و جاوا کار میکند. این ابزار یکی از بهترین ابزارهای طراحی UML است که دارای یک رابط کاربری ساده و کاربرپسند است که امکان توسعه سریع و آسان را فراهم میکند.
۳۰. یواملت

یواملت یک ابزار رایگان و متنباز داخلی ویندوز برای ایجاد نمودارهای UML است. این ابزار دارای الگوهای داخلی است که به شما امکان میدهد یک نمودار توالی و یک نمودار فعالیت از متن ساده ایجاد کنید. همچنین از صادرات به انواع فرمتهای فایل، از جمله eps، pdf، jpg، SVG و کلیپبورد پشتیبانی میکند.
سؤالات متداول نرمافزار UML
آیا نمودارهای UML هنوز مورد استفاده قرار میگیرند؟
محبوبترین نمودارهای UML هنوز هم نمودارهای کلاس و توالی هستند و پس از آن نمودارهای حالت قرار دارند. این نمودارها میتوانند برای گسترش و بحث در مورد طراحیها بر روی یک تخته سفید قبل از ورود به کد استفاده شوند.
کجا میتوانم نمودارهای UML را به صورت رایگان رسم کنم؟
ویژوال پارادایم آنلاین یک ابزار رسم نمودار آنلاین رایگان برای ایجاد نمودارهای UML است. این یکی از پرکاربردترین ابزارهای رسم نمودار آنلاین است.
This post is also available in Deutsch, English, Español, Français, English, Bahasa Indonesia, 日本語, Polski, Portuguese, Ру́сский, Việt Nam, 简体中文 and 繁體中文.















